Showing:

Annotations
Attributes
Diagrams
Facets
Instances
Model
Properties
Imported schema eml-storedProcedure.xsd
Namespace https://eml.ecoinformatics.org/storedProcedure-2.2.0
Annotations
'$RCSfile: eml-storedProcedure.xsd,v $'
       Copyright: 1997-2002 Regents of the University of California,
                            University of New Mexico, and
                            Arizona State University
        Sponsors: National Center for Ecological Analysis and Synthesis and
                  Partnership for Interdisciplinary Studies of Coastal Oceans,
                     University of California Santa Barbara
                  Long-Term Ecological Research Network Office,
                     University of New Mexico
                  Center for Environmental Studies, Arizona State University
   Other funding: National Science Foundation (see README for details)
                  The David and Lucile Packard Foundation
     For Details: http://knb.ecoinformatics.org/

        '$Author: obrien $'
          '$Date: 2009-02-25 23:51:54 $'
      '$Revision: 1.46 $'

    This program is free software; you can redistribute it and/or modify
    it under the terms of the GNU General Public License as published by
    the Free Software Foundation; either version 2 of the License, or
    (at your option) any later version.

    This program is distributed in the hope that it will be useful,
    but WITHOUT ANY WARRANTY; without even the implied warranty of
    MERCHANTABILITY or FITNESS FOR A PARTICULAR PURPOSE.  See the
    GNU General Public License for more details.

    You should have received a copy of the GNU General Public License
    along with this program; if not, write to the Free Software
    Foundation, Inc., 59 Temple Place, Suite 330, Boston, MA  02111-1307  USA
moduleName: eml-storedProcedure

moduleDescription: 
        
          
            The eml-storedProcedure module - Data tables
            resulting from procedures stored in a database
          
        
        

recommendedUsage: Use the storedProcedure module to document
        datasets that use storedProcedures to retrieve archived
        data.

standAlone: yes
Properties
attribute form default unqualified
element form default unqualified
Element StoredProcedureType / attributeList
Namespace No namespace
Annotations
tooltip: Attribute List

summary: The list of attributes associated with this
              entity.

description: The list of attributes associated with this
              entity.  For more information see the eml-attribute
              module.
Diagram
Diagram eml-attribute_xsd.tmp#AttributeListType_id eml-attribute_xsd.tmp#AttributeListType_attribute eml-resource_xsd.tmp#ReferencesGroup_references eml-resource_xsd.tmp#ReferencesGroup eml-attribute_xsd.tmp#AttributeListType
Type AttributeListType
Properties
content complex
Model
Children attribute, references
Instance
<attributeList id="">
  <attribute id="" scope="document" system="">{1,unbounded}</attribute>
  <references system="">{1,1}</references>
</attributeList>
Attributes
QName Type Use
id IDType optional
Element StoredProcedureType / constraint
Namespace No namespace
Annotations
tooltip: Constraint

summary: 

description: Description of any relational constraints on '
              this entity.  For more information see the eml-constraint
              module.
Diagram
Diagram eml-constraint_xsd.tmp#ConstraintType_id eml-constraint_xsd.tmp#ConstraintType_system eml-constraint_xsd.tmp#ConstraintType_scope eml-constraint_xsd.tmp#ConstraintType_primaryKey eml-constraint_xsd.tmp#ConstraintType_uniqueKey eml-constraint_xsd.tmp#ConstraintType_checkConstraint eml-constraint_xsd.tmp#ConstraintType_foreignKey eml-constraint_xsd.tmp#ConstraintType_joinCondition eml-constraint_xsd.tmp#ConstraintType_notNullConstraint eml-constraint_xsd.tmp#ConstraintType
Type ConstraintType
Properties
content complex
minOccurs 0
maxOccurs unbounded
Model
Children checkConstraint, foreignKey, joinCondition, notNullConstraint, primaryKey, uniqueKey
Instance
<constraint id="" scope="document" system="">
  <primaryKey>{1,1}</primaryKey>
  <uniqueKey>{1,1}</uniqueKey>
  <checkConstraint language="">{1,1}</checkConstraint>
  <foreignKey>{1,1}</foreignKey>
  <joinCondition>{1,1}</joinCondition>
  <notNullConstraint>{1,1}</notNullConstraint>
</constraint>
Attributes
QName Type Default Use
id IDType optional
scope ScopeType document optional
system SystemType optional
Element StoredProcedureType / parameter
Namespace No namespace
Annotations
tooltip: Parameter

summary: A parameter that is required as input to the
              stored procedure.

description: The parameter elements defines the fields that
              may be required to invoke a stored procedure.
Diagram
Diagram eml-storedProcedure_xsd.tmp#ParameterType_name eml-storedProcedure_xsd.tmp#ParameterType_domainDescription eml-storedProcedure_xsd.tmp#ParameterType_required eml-storedProcedure_xsd.tmp#ParameterType_repeats eml-storedProcedure_xsd.tmp#ParameterType
Type ParameterType
Properties
content complex
minOccurs 0
maxOccurs unbounded
Model
Children domainDescription, name, repeats, required
Instance
<parameter>
  <name>{1,1}</name>
  <domainDescription>{1,1}</domainDescription>
  <required>{1,1}</required>
  <repeats>{1,1}</repeats>
</parameter>
Element ParameterType / name
Namespace No namespace
Annotations
tooltip: Parameter Name

summary: The name of the parameter.

description: The value of the name field is the name of the
            parameter.

example: SiteID
Diagram
Diagram eml-resource_xsd.tmp#NonEmptyStringType
Type NonEmptyStringType
Properties
content simple
Facets
minLength 1
pattern [\s]*[\S][\s\S]*
Element ParameterType / domainDescription
Namespace No namespace
Annotations
tooltip: Domain Description

summary: A description of domain of valid values for the
            parameter.

description: The domainDescription field is used to describe
            the valid entries for the parameter being described. A stored
            procedure will work only when the parameter's value corresponds to
            an actual value in a database.

example: The database has SiteId values that range from cap1 to
            cap10, however the allowable SiteId values for this stored procedure
            are cap1,cap2,cap4 or cap7.
Diagram
Diagram eml-resource_xsd.tmp#NonEmptyStringType
Type NonEmptyStringType
Properties
content simple
Facets
minLength 1
pattern [\s]*[\S][\s\S]*
Element ParameterType / required
Namespace No namespace
Annotations
tooltip: Required

summary: Whether or not the parameter is
            required.

description: The required field is used to document whether the
            parameter being described is or is not required when invoking the
            stored procedure.

example: true
Diagram
Diagram
Type xs:boolean
Properties
content simple
Element ParameterType / repeats
Namespace No namespace
Annotations
tooltip: Repeats

summary: Whether or not the parameter repeats.

description: The repeats field is used to document whether or
            not the parameter being described can be repeated when invoking the
            stored procedure.

example: true
Diagram
Diagram
Type xs:boolean
Properties
content simple
Element storedProcedure
Namespace https://eml.ecoinformatics.org/storedProcedure-2.2.0
Annotations
tooltip: Stored Procedure>

summary: The storedProcedure element documents stored
        procedures.

description: The storedProcedure element is meant to capture
        information on procedures that produce data output in the form of a
        data table. In an RDBMS one can code complex queries and transactions
        into stored procedures and then invoke them directly from front-end
        applications. This element allows the optional description of any
        parameters that are expected to be passed to the procedure when it is
        called. A common use of a stored procedure is to rotate a data table
        from attributes in columns to attributes in rows for statistical
        analysis.
Diagram
Diagram eml-storedProcedure_xsd.tmp#StoredProcedureType_id eml-storedProcedure_xsd.tmp#StoredProcedureType_system eml-storedProcedure_xsd.tmp#StoredProcedureType_scope eml-entity_xsd.tmp#EntityGroup_alternateIdentifier eml-entity_xsd.tmp#EntityGroup_entityName eml-entity_xsd.tmp#EntityGroup_entityDescription eml-entity_xsd.tmp#EntityGroup_physical eml-entity_xsd.tmp#EntityGroup_coverage eml-entity_xsd.tmp#EntityGroup_methods eml-entity_xsd.tmp#EntityGroup_additionalInfo eml-entity_xsd.tmp#EntityGroup_annotation eml-entity_xsd.tmp#EntityGroup eml-storedProcedure_xsd.tmp#StoredProcedureType_attributeList eml-storedProcedure_xsd.tmp#StoredProcedureType_constraint eml-storedProcedure_xsd.tmp#StoredProcedureType_parameter eml-resource_xsd.tmp#ReferencesGroup_references eml-resource_xsd.tmp#ReferencesGroup eml-storedProcedure_xsd.tmp#StoredProcedureType
Type StoredProcedureType
Properties
content complex
Model
Children additionalInfo, alternateIdentifier, annotation, attributeList, constraint, coverage, entityDescription, entityName, methods, parameter, physical, references
Instance
<storedProcedure id="" scope="document" system="" xmlns="https://eml.ecoinformatics.org/storedProcedure-2.2.0">
  <alternateIdentifier system="">{0,unbounded}</alternateIdentifier>
  <entityName>{1,1}</entityName>
  <entityDescription>{0,1}</entityDescription>
  <physical id="" scope="document" system="">{0,unbounded}</physical>
  <coverage id="" scope="document" system="">{0,1}</coverage>
  <methods>{0,1}</methods>
  <additionalInfo xml:lang="">{0,unbounded}</additionalInfo>
  <annotation id="" scope="document" system="">{0,unbounded}</annotation>
  <attributeList id="">{1,1}</attributeList>
  <constraint id="" scope="document" system="">{0,unbounded}</constraint>
  <parameter>{0,unbounded}</parameter>
  <references system="">{1,1}</references>
</storedProcedure>
Attributes
QName Type Default Use
id IDType optional
scope ScopeType document optional
system SystemType optional
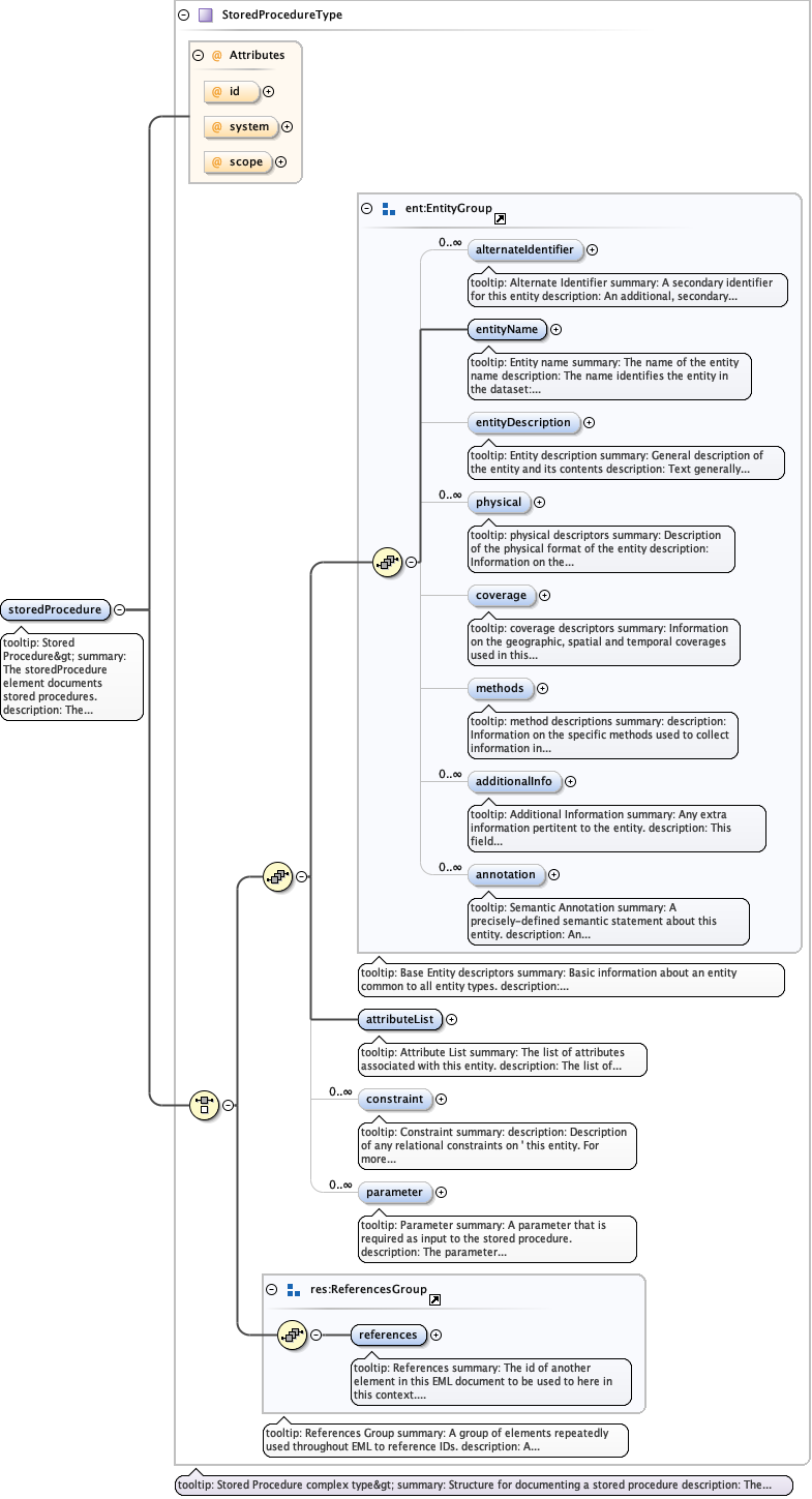
Complex Type StoredProcedureType
Namespace https://eml.ecoinformatics.org/storedProcedure-2.2.0
Annotations
tooltip: Stored Procedure complex type>

summary: Structure for documenting a stored procedure

description: The StoredProcedureType complex type defines the structure
        for documenting a stored procedure.
Diagram
Diagram eml-storedProcedure_xsd.tmp#StoredProcedureType_id eml-storedProcedure_xsd.tmp#StoredProcedureType_system eml-storedProcedure_xsd.tmp#StoredProcedureType_scope eml-entity_xsd.tmp#EntityGroup_alternateIdentifier eml-entity_xsd.tmp#EntityGroup_entityName eml-entity_xsd.tmp#EntityGroup_entityDescription eml-entity_xsd.tmp#EntityGroup_physical eml-entity_xsd.tmp#EntityGroup_coverage eml-entity_xsd.tmp#EntityGroup_methods eml-entity_xsd.tmp#EntityGroup_additionalInfo eml-entity_xsd.tmp#EntityGroup_annotation eml-entity_xsd.tmp#EntityGroup eml-storedProcedure_xsd.tmp#StoredProcedureType_attributeList eml-storedProcedure_xsd.tmp#StoredProcedureType_constraint eml-storedProcedure_xsd.tmp#StoredProcedureType_parameter eml-resource_xsd.tmp#ReferencesGroup_references eml-resource_xsd.tmp#ReferencesGroup
Model
Children additionalInfo, alternateIdentifier, annotation, attributeList, constraint, coverage, entityDescription, entityName, methods, parameter, physical, references
Attributes
QName Type Default Use
id IDType optional
scope ScopeType document optional
system SystemType optional
Complex Type ParameterType
Namespace https://eml.ecoinformatics.org/storedProcedure-2.2.0
Annotations
tooltip: Parameter complex type

summary: The structure for defining a parameter that is required as
        input to the stored procedure.

description: The parameter complex type defines the structure for
        documenting the parameters that may be required to invoke a stored
        procedure.
Diagram
Diagram eml-storedProcedure_xsd.tmp#ParameterType_name eml-storedProcedure_xsd.tmp#ParameterType_domainDescription eml-storedProcedure_xsd.tmp#ParameterType_required eml-storedProcedure_xsd.tmp#ParameterType_repeats
Model
Children domainDescription, name, repeats, required
Attribute StoredProcedureType / @id
Namespace No namespace
Type IDType
Properties
use optional
Attribute StoredProcedureType / @system
Namespace No namespace
Type SystemType
Properties
use optional
Attribute StoredProcedureType / @scope
Namespace No namespace
Type ScopeType
Properties
use optional
default document
Facets
enumeration system
enumeration document