Showing:

Annotations
Attributes
Diagrams
Facets
Instances
Model
Properties
Imported schema eml-constraint.xsd
Namespace https://eml.ecoinformatics.org/constraint-2.2.0
Annotations
'$RCSfile: eml-constraint.xsd,v $'
       Copyright: 1997-2002 Regents of the University of California,
                            University of New Mexico, and
                            Arizona State University
        Sponsors: National Center for Ecological Analysis and Synthesis and
                  Partnership for Interdisciplinary Studies of Coastal Oceans,
                     University of California Santa Barbara
                  Long-Term Ecological Research Network Office,
                     University of New Mexico
                  Center for Environmental Studies, Arizona State University
   Other funding: National Science Foundation (see README for details)
                  The David and Lucile Packard Foundation
     For Details: http://knb.ecoinformatics.org/

        '$Author: obrien $'
          '$Date: 2009-02-25 23:51:54 $'
      '$Revision: 1.53 $'

    This program is free software; you can redistribute it and/or modify
    it under the terms of the GNU General Public License as published by
    the Free Software Foundation; either version 2 of the License, or
    (at your option) any later version.

    This program is distributed in the hope that it will be useful,
    but WITHOUT ANY WARRANTY; without even the implied warranty of
    MERCHANTABILITY or FITNESS FOR A PARTICULAR PURPOSE.  See the
    GNU General Public License for more details.

    You should have received a copy of the GNU General Public License
    along with this program; if not, write to the Free Software
    Foundation, Inc., 59 Temple Place, Suite 330, Boston, MA  02111-1307  USA
moduleName: eml-constraint

moduleDescription: 
        
          
            The eml-constraint module - Relationships among and within
            dataset entities
          
        
        

recommendedUsage: All datasets where there are logical constraints
        between entities

standAlone: no
Properties
attribute form default unqualified
element form default unqualified
Element ConstraintType / primaryKey
Namespace No namespace
Annotations
tooltip: Primary Key

summary: The primary key in the entity

description: The primaryKey element declares the primary key in
            the entity to which the defined constraint
            pertains.

example: date

example: site
Diagram
Diagram eml-constraint_xsd.tmp#ConstraintBaseGroup_constraintName eml-constraint_xsd.tmp#ConstraintBaseGroup_constraintDescription eml-constraint_xsd.tmp#ConstraintBaseGroup eml-constraint_xsd.tmp#ConstraintType_ConstraintType_primaryKey_key
Properties
content complex
Model
Children constraintDescription, constraintName, key
Instance
<primaryKey>
  <constraintName>{1,1}</constraintName>
  <constraintDescription>{0,1}</constraintDescription>
  <key>{1,1}</key>
</primaryKey>
Element ConstraintBaseGroup / constraintName
Namespace No namespace
Annotations
tooltip: Name of the constraint

summary: A meaningfull name of the constraint.

description: The constraintName element is a name which
            represents a human readable and meaningful name for the
            constraint.

example: PrimaryKey_birdSurvey
Diagram
Diagram eml-resource_xsd.tmp#NonEmptyStringType
Type NonEmptyStringType
Properties
content simple
Facets
minLength 1
pattern [\s]*[\S][\s\S]*
Element ConstraintBaseGroup / constraintDescription
Namespace No namespace
Annotations
tooltip: Description of the constraint

summary: Descibes the purpose of the constraint.

description: The constraintDescription element describes the
            nature of the constraint. It might be a description of a check
            condition, or a statement about the composition of a primary key or
            the nature of the relationship between two database tables or two
            ascii files.

example: 1.Must be greater than 0 but less than 100 2. "The
            primary key of the table BIRD_SURVEY is composed of two
            attributes:speciesCode and observationDate 3. The species name
            associated with the species code in survey.txt can be found in the
            file speciesList.txt
Diagram
Diagram
Properties
minOccurs 0
Element ConstraintType / primaryKey / key
Namespace No namespace
Annotations
tooltip: Key

summary: The set of attributes to which this constraint
                  applies.

description: The key element defines the set of attributes
                  to which this constraint applies. For a primary key or a
                  unique key, the set of attributes must be identifying. For a
                  foreign key, the set of attributes must match an identifying
                  key in the referenced entity. For a 'not null' constraint, the
                  key indicates the attribute which should not be
                  null.

example: site

example: plot
Diagram
Diagram eml-constraint_xsd.tmp#ConstraintType_ConstraintType_primaryKey_ConstraintType_ConstraintType_primaryKey_key_attributeReference
Properties
content complex
Model
Children attributeReference
Instance
<key>
  <attributeReference>{1,unbounded}</attributeReference>
</key>
Element ConstraintType / primaryKey / key / attributeReference
Namespace No namespace
Annotations
tooltip: Attribute Reference

summary: The identifier of an attribute found
                        in the identified entity

description: The attributeReference element is the
                        identifier of an attribute that can be found in the
                        identified entity. This id will be unique within an
                        entity and specifies that the attribute participates
                        in the key that is being defined.

example: site
Diagram
Diagram eml-resource_xsd.tmp#NonEmptyStringType
Type NonEmptyStringType
Properties
content simple
maxOccurs unbounded
Facets
minLength 1
pattern [\s]*[\S][\s\S]*
Element ConstraintType / uniqueKey
Namespace No namespace
Annotations
tooltip: Unique Key

summary: A unique key in the entity

description: The uniqueKey element represents a unique key
            within the referenced entity. This is different from a primary key
            in that it does not form any implicit foreign key relationships to
            other entities, however it is required to be unique within the
            entity.

example: date
Diagram
Diagram eml-constraint_xsd.tmp#ConstraintBaseGroup_constraintName eml-constraint_xsd.tmp#ConstraintBaseGroup_constraintDescription eml-constraint_xsd.tmp#ConstraintBaseGroup eml-constraint_xsd.tmp#ConstraintType_ConstraintType_uniqueKey_key
Properties
content complex
Model
Children constraintDescription, constraintName, key
Instance
<uniqueKey>
  <constraintName>{1,1}</constraintName>
  <constraintDescription>{0,1}</constraintDescription>
  <key>{1,1}</key>
</uniqueKey>
Element ConstraintType / uniqueKey / key
Namespace No namespace
Annotations
tooltip: Key

summary: The set of attributes to which this constraint
                  applies.

description: The key element defines the set of attributes
                  to which this constraint applies. For a primary key or a
                  unique key, the set of attributes must be identifying. For a
                  foreign key, the set of attributes must match an identifying
                  key in the referenced entity. For a 'not null' constraint, the
                  key indicates the attribute which should not be
                  null.

example: date, site, plot
Diagram
Diagram eml-constraint_xsd.tmp#ConstraintType_ConstraintType_uniqueKey_ConstraintType_ConstraintType_uniqueKey_key_attributeReference
Properties
content complex
Model
Children attributeReference
Instance
<key>
  <attributeReference>{1,unbounded}</attributeReference>
</key>
Element ConstraintType / uniqueKey / key / attributeReference
Namespace No namespace
Annotations
tooltip: Attribute Reference

summary: The identifier of an attribute found
                        in the identified entity

description: The attributeReference element is the
                        identifier of an attribute that can be found in the
                        identified entity. This id will be unique within an
                        entity and specifies that the attribute participates
                        in the key that is being defined.

example: site
Diagram
Diagram eml-resource_xsd.tmp#NonEmptyStringType
Type NonEmptyStringType
Properties
content simple
maxOccurs unbounded
Facets
minLength 1
pattern [\s]*[\S][\s\S]*
Element ConstraintType / checkConstraint
Namespace No namespace
Annotations
tooltip: Check Constraint

summary: A constraint which checks a conditional clause
            within an entity.

description: The checkConstraint element defines a constraint
            which checks a conditional clause within an
            entity.

example: if site>1 then plot>10
Diagram
Diagram eml-constraint_xsd.tmp#ConstraintType_ConstraintType_checkConstraint_language eml-constraint_xsd.tmp#ConstraintBaseGroup_constraintName eml-constraint_xsd.tmp#ConstraintBaseGroup_constraintDescription eml-constraint_xsd.tmp#ConstraintBaseGroup eml-constraint_xsd.tmp#ConstraintType_ConstraintType_checkConstraint_checkCondition
Properties
content complex
Model
Children checkCondition, constraintDescription, constraintName
Instance
<checkConstraint language="">
  <constraintName>{1,1}</constraintName>
  <constraintDescription>{0,1}</constraintDescription>
  <checkCondition>{1,1}</checkCondition>
</checkConstraint>
Attributes
QName Type Use Annotation
language xs:string optional
tooltip: Language

summary: The language that the is used to express or
                implement the check constraint.

description: The language element declares the language
                that is used to implement the check constraint.  This is
                typically the name and version of a programming language such as
                Java, C, Perl, Basic, or other.  Sometime it is the name and
                version of a scriptable analysis system such as SAS, Matlab, R,
                or SPlus.
                

example: Perl 5.6.1
Element ConstraintType / checkConstraint / checkCondition
Namespace No namespace
Annotations
tooltip: Check Condition

summary: An SQL statement or other language
                  implementation of the condition for a check
                  constraint.

description: The checkCondition element defines an SQL
                  statement or other language implementation of the condition
                  for a check constraint.  Generally this provides a means for
                  constraining the values within and among
                  entities.

example: (year > 1900 and year <
                  1990)
Diagram
Diagram eml-resource_xsd.tmp#NonEmptyStringType
Type NonEmptyStringType
Properties
content simple
Facets
minLength 1
pattern [\s]*[\S][\s\S]*
Element ConstraintType / foreignKey
Namespace No namespace
Annotations
tooltip: Foreign Key

summary: A foreign key relationship among entities

description: The foreignKey element defines a foreign key
            relationship among entities which relates this entity to another's
            primary key.
Diagram
Diagram eml-constraint_xsd.tmp#ConstraintBaseGroup_constraintName eml-constraint_xsd.tmp#ConstraintBaseGroup_constraintDescription eml-constraint_xsd.tmp#ConstraintBaseGroup eml-constraint_xsd.tmp#ForeignKeyGroup_key eml-constraint_xsd.tmp#ForeignKeyGroup_entityReference eml-constraint_xsd.tmp#ForeignKeyGroup_relationshipType eml-constraint_xsd.tmp#ForeignKeyGroup_cardinality eml-constraint_xsd.tmp#ForeignKeyGroup
Properties
content complex
Model
Children cardinality, constraintDescription, constraintName, entityReference, key, relationshipType
Instance
<foreignKey>
  <constraintName>{1,1}</constraintName>
  <constraintDescription>{0,1}</constraintDescription>
  <key>{1,1}</key>
  <entityReference>{1,1}</entityReference>
  <relationshipType>{0,1}</relationshipType>
  <cardinality>{0,1}</cardinality>
</foreignKey>
Element ForeignKeyGroup / key
Namespace No namespace
Annotations
tooltip: Key

summary: The set of attributes to which this constraint
            applies.

description: The key element defines the set of attributes to
            which this constraint applies. For a primary key or a unique key,
            the set of attributes must be identifying. For a foreign key, the
            set of attributes must match an identifying key in the referenced
            entity. For a 'not null' constraint, the key indicates the attribute
            which should not be null.
Diagram
Diagram eml-constraint_xsd.tmp#ForeignKeyGroup_ForeignKeyGroup_key_attributeReference
Properties
content complex
Model
Children attributeReference
Instance
<key>
  <attributeReference>{1,unbounded}</attributeReference>
</key>
Element ForeignKeyGroup / key / attributeReference
Namespace No namespace
Annotations
tooltip: Attribute Reference

summary: The identifier of an attribute found
                  in the identified entity

description: The attributeReference element is the
                  identifier of an attribute that can be found in the
                  identified entity. This id will be unique within an
                  entity and specifies that the attribute participates
                  in the key that is being defined.

example: site
Diagram
Diagram eml-resource_xsd.tmp#NonEmptyStringType
Type NonEmptyStringType
Properties
content simple
maxOccurs unbounded
Facets
minLength 1
pattern [\s]*[\S][\s\S]*
Element ForeignKeyGroup / entityReference
Namespace No namespace
Annotations
tooltip: Referenced Entity ID

summary: The id of the parent-entity in a foreign key
            constraint.

description: The entityReference element contains the id of the
            entity to which a foreign key refers, otherwise known as the
            parent-entity or parent-table. This should be an identifier that
            matches one of the "identifier" elements for an
            entity.

example: knb.79.4
Diagram
Diagram eml-resource_xsd.tmp#NonEmptyStringType
Type NonEmptyStringType
Properties
content simple
Facets
minLength 1
pattern [\s]*[\S][\s\S]*
Element ForeignKeyGroup / relationshipType
Namespace No namespace
Annotations
tooltip: Relationship type: Identifying or
            non-identifying

summary: Relationship type: Identifying or
            non-identifying

description: The relationshipType element defines identifying
            relationships that propagate from the parent entity's primary key to
            the child's primary key. Non-identifying relationships propagate the
            parent's primary key as a non-key attribute of the child
            entity.

example: relationshipType code
Diagram
Diagram
Type restriction of xs:string
Properties
content simple
minOccurs 0
Facets
enumeration identifying
enumeration non-identifying
Element ForeignKeyGroup / cardinality
Namespace No namespace
Annotations
tooltip: Cardinality of the relationship between two
            entities.

summary: Cardinality of the relationship between a parent
            entity and a child entity.

description: The cardinality element represents a statement of
            the relationship between parent and child entities. Cardinality is
            expressed as the ratio of related parent and child
            entities. Cardinality 1 to N is a specific form of cardinality in
            which zero or one parent records are related to a specified number
            of child records. The cardinality ratio for the parent entity
            depends on whether the "existence" is mandatory (one or more) or
            optional (zero to ...).

example: One to many

example: One to 10

example: Zero or One to Many
Diagram
Diagram eml-constraint_xsd.tmp#ForeignKeyGroup_ForeignKeyGroup_cardinality_parentOccurences eml-constraint_xsd.tmp#ForeignKeyGroup_ForeignKeyGroup_cardinality_childOccurences
Properties
content complex
minOccurs 0
Model
Children childOccurences, parentOccurences
Instance
<cardinality>
  <parentOccurences>{1,1}</parentOccurences>
  <childOccurences>{1,1}</childOccurences>
</cardinality>
Element ForeignKeyGroup / cardinality / parentOccurences
Namespace No namespace
Annotations
tooltip: Parent portion of a 1 to exactly N
                  cardinality

summary: Parent portion of a 1 to exactly N cardinality.
                  May have a value of either 0 or 1.

description: The parentOccurences element describes the
                  Parent portion of a 1 to exactly N cardinality. May have a
                  value of either 0 or 1. Value of 0 implies that the
                  "existence" of a child record is optional.  Value of 1 implies
                  that the "existence" of a child record is
                  mandatory.

example: One to 10, Zero or One to Many
Diagram
Diagram
Type restriction of xs:integer
Properties
content simple
Facets
enumeration 0
enumeration 1
Element ForeignKeyGroup / cardinality / childOccurences
Namespace No namespace
Annotations
tooltip: Child portion of the cardinality
                  expression

summary: Child portion of a cardinality expression
                  Allowed values are positive integers including zero or the
                  string value "many".

description: The childOccurences element describes the
                  child portion of a cardinality expression Allowed values are
                  positive integers including zero or the string value
                  "many"

example: 2, 15, many
Diagram
Diagram eml-constraint_xsd.tmp#CardinalityChildOccurancesType
Type CardinalityChildOccurancesType
Properties
content simple
Element ConstraintType / joinCondition
Namespace No namespace
Annotations
tooltip: Join Condition

summary: A non primary/foreign key join

description: The joinCondition element describes any join of two
            tables that is not done with a primary/foreign key
            relationship.

example: JOIN code
Diagram
Diagram eml-constraint_xsd.tmp#ConstraintBaseGroup_constraintName eml-constraint_xsd.tmp#ConstraintBaseGroup_constraintDescription eml-constraint_xsd.tmp#ConstraintBaseGroup eml-constraint_xsd.tmp#ForeignKeyGroup_key eml-constraint_xsd.tmp#ForeignKeyGroup_entityReference eml-constraint_xsd.tmp#ForeignKeyGroup_relationshipType eml-constraint_xsd.tmp#ForeignKeyGroup_cardinality eml-constraint_xsd.tmp#ForeignKeyGroup eml-constraint_xsd.tmp#ConstraintType_ConstraintType_joinCondition_referencedKey
Properties
content complex
Model
Children cardinality, constraintDescription, constraintName, entityReference, key, referencedKey, relationshipType
Instance
<joinCondition>
  <constraintName>{1,1}</constraintName>
  <constraintDescription>{0,1}</constraintDescription>
  <key>{1,1}</key>
  <entityReference>{1,1}</entityReference>
  <relationshipType>{0,1}</relationshipType>
  <cardinality>{0,1}</cardinality>
  <referencedKey>{1,1}</referencedKey>
</joinCondition>
Element ConstraintType / joinCondition / referencedKey
Namespace No namespace
Annotations
tooltip: Key

summary: The set of attributes to which a foreign key
                  constraint refers.

description: The referencedKey element defines set of
                  attributes to which a foreign key constraint refers. If the
                  key refers to the primary key in the referenced entity, then
                  the "referencedKey" is optional.  For a foreign key, the set
                  of attributes must match an identifying key in the referenced
                  entity.

example: site, plot
Diagram
Diagram eml-constraint_xsd.tmp#ConstraintType_ConstraintType_joinCondition_ConstraintType_ConstraintType_joinCondition_referencedKey_attributeReference
Properties
content complex
Model
Children attributeReference
Instance
<referencedKey>
  <attributeReference>{1,unbounded}</attributeReference>
</referencedKey>
Element ConstraintType / joinCondition / referencedKey / attributeReference
Namespace No namespace
Annotations
tooltip: Attribute Reference

summary: The identifier of an attribute found
                        in the identified entity

description: The attributeReference element is the
                        identifier of an attribute that can be found in the
                        identified entity. This id will be unique within an
                        entity and specifies that the attribute participates
                        in the key that is being defined.

example: site
Diagram
Diagram eml-resource_xsd.tmp#NonEmptyStringType
Type NonEmptyStringType
Properties
content simple
maxOccurs unbounded
Facets
minLength 1
pattern [\s]*[\S][\s\S]*
Element ConstraintType / notNullConstraint
Namespace No namespace
Annotations
tooltip: Not Null Constraint

summary: A constraint that indicates that no null values
            should be present for an attribute.

description: The notNullConstraint element defines a constraint
            that indicates that no null values should be present for an
            attribute in this entity.
Diagram
Diagram eml-constraint_xsd.tmp#ConstraintBaseGroup_constraintName eml-constraint_xsd.tmp#ConstraintBaseGroup_constraintDescription eml-constraint_xsd.tmp#ConstraintBaseGroup eml-constraint_xsd.tmp#ConstraintType_ConstraintType_notNullConstraint_key
Properties
content complex
Model
Children constraintDescription, constraintName, key
Instance
<notNullConstraint>
  <constraintName>{1,1}</constraintName>
  <constraintDescription>{0,1}</constraintDescription>
  <key>{1,1}</key>
</notNullConstraint>
Element ConstraintType / notNullConstraint / key
Namespace No namespace
Annotations
tooltip: Key

summary: The set of attributes to which this constraint
                  applies.

description: The key element defines the set of attributes
                  to which this constraint applies. For a primary key or a
                  unique key, the set of attributes must be identifying. For a
                  foreign key, the set of attributes must match an identifying
                  key in the referenced entity. For a 'not null' constraint, the
                  key indicates the attribute which should not be
                  null.
Diagram
Diagram eml-constraint_xsd.tmp#ConstraintType_ConstraintType_notNullConstraint_ConstraintType_ConstraintType_notNullConstraint_key_attributeReference
Properties
content complex
Model
Children attributeReference
Instance
<key>
  <attributeReference>{1,unbounded}</attributeReference>
</key>
Element ConstraintType / notNullConstraint / key / attributeReference
Namespace No namespace
Annotations
tooltip: Attribute Reference

summary: The identifier of an attribute found
                        in the identified entity

description: The attributeReference element is the
                        identifier of an attribute that can be found in the
                        identified entity. This id will be unique within an
                        entity and specifies that the attribute participates
                        in the key that is being defined.

example: site
Diagram
Diagram eml-resource_xsd.tmp#NonEmptyStringType
Type NonEmptyStringType
Properties
content simple
maxOccurs unbounded
Facets
minLength 1
pattern [\s]*[\S][\s\S]*
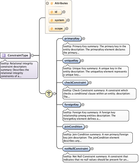
Complex Type ConstraintType
Namespace https://eml.ecoinformatics.org/constraint-2.2.0
Annotations
tooltip: Relational integrity constraint descriptors

summary: Describes the relational integrity constraints of a
        relational database.

description: The ConstraintType type describes the relational
        integrity constraints of a relational database. This includes primary
        keys, foreign keys, unique keys, etc. When an eml-constraint module is
        created, it should be linked into a dataset using the "triple" element,
        and all of the entities that are referenced in the constraints should be
        accessible within that same package.
Diagram
Diagram eml-constraint_xsd.tmp#ConstraintType_id eml-constraint_xsd.tmp#ConstraintType_system eml-constraint_xsd.tmp#ConstraintType_scope eml-constraint_xsd.tmp#ConstraintType_primaryKey eml-constraint_xsd.tmp#ConstraintType_uniqueKey eml-constraint_xsd.tmp#ConstraintType_checkConstraint eml-constraint_xsd.tmp#ConstraintType_foreignKey eml-constraint_xsd.tmp#ConstraintType_joinCondition eml-constraint_xsd.tmp#ConstraintType_notNullConstraint
Model
Children checkConstraint, foreignKey, joinCondition, notNullConstraint, primaryKey, uniqueKey
Attributes
QName Type Default Use
id IDType optional
scope ScopeType document optional
system SystemType optional
Simple Type CardinalityChildOccurancesType
Namespace https://eml.ecoinformatics.org/constraint-2.2.0
Annotations
tooltip: Child portion of a cardinality expression

summary: Child portion of a cardinality expression Allowed values
        are positive integers including zero or the string value
        "many".

description: The CardinalityChildOccurancesType element defines the
        child portion of a cardinality expression.  Allowed values are positive
        integers including zero or the string value "many".

example: 0,1, 2, 15,many
Diagram
Diagram
Type union of(xs:integer, restriction of xs:string)
Attribute ConstraintType / checkConstraint / @language
Namespace No namespace
Annotations
tooltip: Language

summary: The language that the is used to express or
                implement the check constraint.

description: The language element declares the language
                that is used to implement the check constraint.  This is
                typically the name and version of a programming language such as
                Java, C, Perl, Basic, or other.  Sometime it is the name and
                version of a scriptable analysis system such as SAS, Matlab, R,
                or SPlus.
                

example: Perl 5.6.1
Type xs:string
Properties
use optional
Attribute ConstraintType / @id
Namespace No namespace
Type IDType
Properties
use optional
Attribute ConstraintType / @system
Namespace No namespace
Type SystemType
Properties
use optional
Attribute ConstraintType / @scope
Namespace No namespace
Type ScopeType
Properties
use optional
default document
Facets
enumeration system
enumeration document
Element Group ConstraintBaseGroup
Namespace https://eml.ecoinformatics.org/constraint-2.2.0
Diagram
Diagram eml-constraint_xsd.tmp#ConstraintBaseGroup_constraintName eml-constraint_xsd.tmp#ConstraintBaseGroup_constraintDescription
Model
Children constraintDescription, constraintName
Element Group ForeignKeyGroup
Namespace https://eml.ecoinformatics.org/constraint-2.2.0
Diagram
Diagram eml-constraint_xsd.tmp#ConstraintBaseGroup_constraintName eml-constraint_xsd.tmp#ConstraintBaseGroup_constraintDescription eml-constraint_xsd.tmp#ConstraintBaseGroup eml-constraint_xsd.tmp#ForeignKeyGroup_key eml-constraint_xsd.tmp#ForeignKeyGroup_entityReference eml-constraint_xsd.tmp#ForeignKeyGroup_relationshipType eml-constraint_xsd.tmp#ForeignKeyGroup_cardinality
Model
Children cardinality, constraintDescription, constraintName, entityReference, key, relationshipType