Showing:

Annotations
Attributes
Diagrams
Facets
Instances
Model
Properties
Imported schema eml-dataset.xsd
Namespace https://eml.ecoinformatics.org/dataset-2.2.0
Annotations
'$RCSfile: eml-dataset.xsd,v $'
       Copyright: 1997-2002 Regents of the University of California,
                            University of New Mexico, and
                            Arizona State University
        Sponsors: National Center for Ecological Analysis and Synthesis and
                  Partnership for Interdisciplinary Studies of Coastal Oceans,
                     University of California Santa Barbara
                  Long-Term Ecological Research Network Office,
                     University of New Mexico
                  Center for Environmental Studies, Arizona State University
   Other funding: National Science Foundation (see README for details)
                  The David and Lucile Packard Foundation
     For Details: http://knb.ecoinformatics.org/

        '$Author: obrien $'
          '$Date: 2009-02-25 23:51:54 $'
      '$Revision: 1.59 $'

    This program is free software; you can redistribute it and/or modify
    it under the terms of the GNU General Public License as published by
    the Free Software Foundation; either version 2 of the License, or
    (at your option) any later version.

    This program is distributed in the hope that it will be useful,
    but WITHOUT ANY WARRANTY; without even the implied warranty of
    MERCHANTABILITY or FITNESS FOR A PARTICULAR PURPOSE.  See the
    GNU General Public License for more details.

    You should have received a copy of the GNU General Public License
    along with this program; if not, write to the Free Software
    Foundation, Inc., 59 Temple Place, Suite 330, Boston, MA  02111-1307  USA
moduleName: eml-dataset

moduleDescription: 
          
            
              The eml-dataset module - Dataset specific
              information
            
          
        

recommendedUsage: all datasets

standAlone: yes
Properties
attribute form default unqualified
element form default unqualified
Element DatasetType / purpose
Namespace No namespace
Annotations
tooltip: Purpose

summary: A synopsis of the purpose of this
              dataset.

description: A synopsis of the purpose of this
              dataset.  It may include one or more paragraphs as well as
              inline links to table(s) and figure(s) that summarize the
              data included in the data paper, including a summary of key
              findings if appropriate. Note that this element requires DocBook style
              formatting.  See eml-text for more information.
Diagram
Diagram xml_xsd.tmp#lang eml-text_xsd.tmp#TextType_section eml-text_xsd.tmp#TextType_para eml-text_xsd.tmp#TextType_markdown eml-text_xsd.tmp#TextType
Type TextType
Properties
content complex
minOccurs 0
mixed true
Model
Children markdown, para, section
Instance
<purpose xml:lang="">
  <section xml:lang="">{0,unbounded}</section>
  <para xml:lang="">{0,unbounded}</para>
  <markdown>{0,unbounded}</markdown>
</purpose>
Attributes
QName Type Use
xml:lang optional
Element DatasetType / introduction
Namespace No namespace
Annotations
tooltip: Introduction

summary: An overview of the background and context for the dataset.

description: One to many paragraphs that provide background
                  and context for the dataset with appropriate figures and
                  references.  This is similar to the introduction for a journal
                  article, and would include, for example, project objectives,
                  hypotheses being addressed, what is known about the pattern or
                  process under study, how the data have been used to date
                  (including references), and how they could be used in the future.
                  The introduction may include figure(s) and table(s) by first
                  attaching those entities to the dataset (e.g., dataTable,
                  otherEntity), providing an id attribute for that entity, and
                  then referencing that entity id in the text of the introduction
                  using Markdown's syntax for inline images. See eml-text for
                  more information on formatting within this section.
Diagram
Diagram xml_xsd.tmp#lang eml-text_xsd.tmp#TextType_section eml-text_xsd.tmp#TextType_para eml-text_xsd.tmp#TextType_markdown eml-text_xsd.tmp#TextType
Type TextType
Properties
content complex
minOccurs 0
mixed true
Model
Children markdown, para, section
Instance
<introduction xml:lang="">
  <section xml:lang="">{0,unbounded}</section>
  <para xml:lang="">{0,unbounded}</para>
  <markdown>{0,unbounded}</markdown>
</introduction>
Attributes
QName Type Use
xml:lang optional
Element DatasetType / gettingStarted
Namespace No namespace
Annotations
tooltip: Getting Started

summary: A high level overview of interpretation, structure,
                  and content of the dataset.

description: One or more paragraphs that describe the overall
                  interpretation, content and structure of the dataset.  For
                  example, the number and names of data files, they types of
                  measurements that they contain, how those data files fit
                  together in an overall design, and how they relate to the
                  data collections methods, experimental design, and sampling
                  design that are described in other EML sections.  One might
                  describe any specialized software that is available and/or may
                  be necessary for analyzing or interpreting the data, and
                  possibly include a high level description of data formats if
                  they are unusual, keeping in mind that detailed desriptions
                  of data structure and format are contained in the entity
                  sections of EML. Citations, inline figures, and inline
                  images can be included via inline references in Markdown
                  sections. See eml-text for more information on formatting
                  within this section.
Diagram
Diagram xml_xsd.tmp#lang eml-text_xsd.tmp#TextType_section eml-text_xsd.tmp#TextType_para eml-text_xsd.tmp#TextType_markdown eml-text_xsd.tmp#TextType
Type TextType
Properties
content complex
minOccurs 0
mixed true
Model
Children markdown, para, section
Instance
<gettingStarted xml:lang="">
  <section xml:lang="">{0,unbounded}</section>
  <para xml:lang="">{0,unbounded}</para>
  <markdown>{0,unbounded}</markdown>
</gettingStarted>
Attributes
QName Type Use
xml:lang optional
Element DatasetType / acknowledgements
Namespace No namespace
Annotations
tooltip: Acknowledgements

summary: Text that acknowledges funders and other key
                  contributors.
              

description: One or more sentences that acknowledge funders
                  and other key contributors to the study (excluding the
                  dataset authors listed in the creator field). Note that
                  funding awards are also listed by award number in the
                  eml-project award element, which provides a structured
                  list of funders, award numbers, and award URIs for the dataset.
                  When displaying acknowledgements, client software should
                  provide both the information in this acknowledgements element
                  as well as links from the award element. See eml-text for
                  more information on formatting within this section.
Diagram
Diagram xml_xsd.tmp#lang eml-text_xsd.tmp#TextType_section eml-text_xsd.tmp#TextType_para eml-text_xsd.tmp#TextType_markdown eml-text_xsd.tmp#TextType
Type TextType
Properties
content complex
minOccurs 0
mixed true
Model
Children markdown, para, section
Instance
<acknowledgements xml:lang="">
  <section xml:lang="">{0,unbounded}</section>
  <para xml:lang="">{0,unbounded}</para>
  <markdown>{0,unbounded}</markdown>
</acknowledgements>
Attributes
QName Type Use
xml:lang optional
Element DatasetType / maintenance
Namespace No namespace
Annotations
tooltip: Maintenance

summary: A description of the maintenance of this data
              resource.

description: A description of the maintenance of this data
              resource. This includes information about the frequency of
              update, and whether there is ongoing data
              collection.
Diagram
Diagram eml-dataset_xsd.tmp#MaintenanceType_description eml-dataset_xsd.tmp#MaintenanceType_maintenanceUpdateFrequency eml-dataset_xsd.tmp#MaintenanceType_changeHistory eml-dataset_xsd.tmp#MaintenanceType
Type MaintenanceType
Properties
content complex
minOccurs 0
Model
Children changeHistory, description, maintenanceUpdateFrequency
Instance
<maintenance>
  <description xml:lang="">{1,1}</description>
  <maintenanceUpdateFrequency>{0,1}</maintenanceUpdateFrequency>
  <changeHistory>{0,unbounded}</changeHistory>
</maintenance>
Element MaintenanceType / description
Namespace No namespace
Annotations
tooltip: Maintenance Description

summary: A text description of the maintenance of this data
              resource.

description: A text description of the maintenance of this data
              resource.  Note that this field must be marked up using DocBook
              like tagging.  See eml-text for more information.
Diagram
Diagram xml_xsd.tmp#lang eml-text_xsd.tmp#TextType_section eml-text_xsd.tmp#TextType_para eml-text_xsd.tmp#TextType_markdown eml-text_xsd.tmp#TextType
Type TextType
Properties
content complex
mixed true
Model
Children markdown, para, section
Instance
<description xml:lang="">
  <section xml:lang="">{0,unbounded}</section>
  <para xml:lang="">{0,unbounded}</para>
  <markdown>{0,unbounded}</markdown>
</description>
Attributes
QName Type Use
xml:lang optional
Element MaintenanceType / maintenanceUpdateFrequency
Namespace No namespace
Annotations
tooltip: Maintenance Update Frequency

summary: Frequency with which changes and additions are made
            to the dataset
            after the initial dataset is completed.

description: Frequency with which changes and additions are made
            to the dataset
            after the initial dataset is completed.  The values for this
            field must come from the enumeration MaintUpFreqType.
Diagram
Diagram eml-dataset_xsd.tmp#MaintUpFreqType
Type MaintUpFreqType
Properties
content simple
minOccurs 0
Facets
enumeration annually
enumeration asNeeded
enumeration biannually
enumeration continually
enumeration daily
enumeration irregular
enumeration monthly
enumeration notPlanned
enumeration weekly
enumeration unknown
enumeration unkown
enumeration otherMaintenancePeriod
Element MaintenanceType / changeHistory
Namespace No namespace
Annotations
tooltip: Change History

summary: A description of changes made to the data since its
            release.

description: A description of changes made to the data since
            its release.
Diagram
Diagram eml-dataset_xsd.tmp#MaintenanceType_MaintenanceType_changeHistory_changeScope eml-dataset_xsd.tmp#MaintenanceType_MaintenanceType_changeHistory_oldValue eml-dataset_xsd.tmp#MaintenanceType_MaintenanceType_changeHistory_changeDate eml-dataset_xsd.tmp#MaintenanceType_MaintenanceType_changeHistory_comment
Properties
content complex
minOccurs 0
maxOccurs unbounded
Model
Children changeDate, changeScope, comment, oldValue
Instance
<changeHistory>
  <changeScope>{1,1}</changeScope>
  <oldValue>{1,1}</oldValue>
  <changeDate>{1,1}</changeDate>
  <comment>{0,1}</comment>
</changeHistory>
Element MaintenanceType / changeHistory / changeScope
Namespace No namespace
Annotations
tooltip: Change Scope

summary: An expression describing the scope to which the
                  documented change was
                  applied.

description: The expression should unambiguously identify
                  the entity(s) and attribute(s) that were
                  changed.
Diagram
Diagram eml-resource_xsd.tmp#NonEmptyStringType
Type NonEmptyStringType
Properties
content simple
Facets
minLength 1
pattern [\s]*[\S][\s\S]*
Element MaintenanceType / changeHistory / oldValue
Namespace No namespace
Annotations
tooltip: Old Value

summary: The previous value of the data prior to the
                  change.

description: The previous value or an expression that
                  describes the previous value of the
                  data.
Diagram
Diagram eml-resource_xsd.tmp#NonEmptyStringType
Type NonEmptyStringType
Properties
content simple
Facets
minLength 1
pattern [\s]*[\S][\s\S]*
Element MaintenanceType / changeHistory / changeDate
Namespace No namespace
Annotations
tooltip: Change Date

summary: The date the changes were applied.

description: The date the changes were
                  applied.
Diagram
Diagram
Type xs:date
Properties
content simple
Element MaintenanceType / changeHistory / comment
Namespace No namespace
Annotations
tooltip: Comment

summary: Explanation or justification for the change
                  made to the data.

description: Explanation or justification for the change
                  made to the data.
Diagram
Diagram eml-resource_xsd.tmp#NonEmptyStringType
Type NonEmptyStringType
Properties
content simple
minOccurs 0
Facets
minLength 1
pattern [\s]*[\S][\s\S]*
Element DatasetType / contact
Namespace No namespace
Annotations
tooltip: Contact

summary: The contact for this dataset

description: The contact field contains contact information
              for this dataset. This is the
              person or institution to contact with questions about the use,
              interpretation of a data set.
Diagram
Diagram eml-party_xsd.tmp#ResponsibleParty_id eml-party_xsd.tmp#ResponsibleParty_system eml-party_xsd.tmp#ResponsibleParty_scope eml-party_xsd.tmp#ResponsibleParty_individualName eml-party_xsd.tmp#ResponsibleParty_organizationName eml-party_xsd.tmp#ResponsibleParty_positionName eml-party_xsd.tmp#ResponsibleParty_address eml-party_xsd.tmp#ResponsibleParty_phone eml-party_xsd.tmp#ResponsibleParty_electronicMailAddress eml-party_xsd.tmp#ResponsibleParty_onlineUrl eml-party_xsd.tmp#ResponsibleParty_userId eml-resource_xsd.tmp#ReferencesGroup_references eml-resource_xsd.tmp#ReferencesGroup eml-party_xsd.tmp#ResponsibleParty
Type ResponsibleParty
Properties
content complex
maxOccurs unbounded
Model
Children address, electronicMailAddress, individualName, onlineUrl, organizationName, phone, positionName, references, userId
Instance
<contact id="" scope="document" system="">
  <individualName>{1,1}</individualName>
  <organizationName xml:lang="">{1,1}</organizationName>
  <positionName xml:lang="">{1,1}</positionName>
  <address id="" scope="document" system="">{0,unbounded}</address>
  <phone phonetype="voice">{0,unbounded}</phone>
  <electronicMailAddress xml:lang="">{0,unbounded}</electronicMailAddress>
  <onlineUrl>{0,unbounded}</onlineUrl>
  <userId directory="">{0,unbounded}</userId>
  <references system="">{1,1}</references>
</contact>
Attributes
QName Type Default Use
id IDType optional
scope ScopeType document optional
system SystemType optional
Element DatasetType / publisher
Namespace No namespace
Annotations
tooltip: Data Set Publisher

summary: The publisher of this data set

description: The publisher of this data set. At times this is
              a traditional publishing house, but it may also simply be an
              institution that is making the data available in a published (ie,
              citable) format.
Diagram
Diagram eml-party_xsd.tmp#ResponsibleParty_id eml-party_xsd.tmp#ResponsibleParty_system eml-party_xsd.tmp#ResponsibleParty_scope eml-party_xsd.tmp#ResponsibleParty_individualName eml-party_xsd.tmp#ResponsibleParty_organizationName eml-party_xsd.tmp#ResponsibleParty_positionName eml-party_xsd.tmp#ResponsibleParty_address eml-party_xsd.tmp#ResponsibleParty_phone eml-party_xsd.tmp#ResponsibleParty_electronicMailAddress eml-party_xsd.tmp#ResponsibleParty_onlineUrl eml-party_xsd.tmp#ResponsibleParty_userId eml-resource_xsd.tmp#ReferencesGroup_references eml-resource_xsd.tmp#ReferencesGroup eml-party_xsd.tmp#ResponsibleParty
Type ResponsibleParty
Properties
content complex
minOccurs 0
Model
Children address, electronicMailAddress, individualName, onlineUrl, organizationName, phone, positionName, references, userId
Instance
<publisher id="" scope="document" system="">
  <individualName>{1,1}</individualName>
  <organizationName xml:lang="">{1,1}</organizationName>
  <positionName xml:lang="">{1,1}</positionName>
  <address id="" scope="document" system="">{0,unbounded}</address>
  <phone phonetype="voice">{0,unbounded}</phone>
  <electronicMailAddress xml:lang="">{0,unbounded}</electronicMailAddress>
  <onlineUrl>{0,unbounded}</onlineUrl>
  <userId directory="">{0,unbounded}</userId>
  <references system="">{1,1}</references>
</publisher>
Attributes
QName Type Default Use
id IDType optional
scope ScopeType document optional
system SystemType optional
Element DatasetType / pubPlace
Namespace No namespace
Annotations
tooltip: Publication place

summary: The location that the resource was
              published.

description: The pubPlace field is the location where the
              resource was published, which may be different from where the
              resource was created.

example: San Francisco, CA, USA

example: New York, NY, USA
Diagram
Diagram eml-resource_xsd.tmp#NonEmptyStringType
Type NonEmptyStringType
Properties
content simple
minOccurs 0
Facets
minLength 1
pattern [\s]*[\S][\s\S]*
Element DatasetType / methods
Namespace No namespace
Annotations
tooltip: methods

summary: The methods field documents scientific methods
              used in the collection of this dataset.

description: The methods field documents scientific methods
              used in the collection of this dataset.  It includes information
              on items such as tools, instrument calibration and
              software.
Diagram
Diagram eml-methods_xsd.tmp#MethodsType_methodStep eml-methods_xsd.tmp#MethodsType_sampling eml-methods_xsd.tmp#MethodsType_qualityControl eml-methods_xsd.tmp#MethodsType
Type MethodsType
Properties
content complex
minOccurs 0
Model
Children methodStep, qualityControl, sampling
Instance
<methods>
  <methodStep>{1,unbounded}</methodStep>
  <sampling>{0,1}</sampling>
  <qualityControl>{0,unbounded}</qualityControl>
</methods>
Element DatasetType / project
Namespace No namespace
Annotations
tooltip: project

summary: The project field contains information on
              the project in which this dataset was collected.

description: The project field contains information on
              the project in which this dataset was collected.  It includes
              information such as project personnel, funding, study area,
              project design and related projects.  The project description
              can also contain documentation on subprojects.
Diagram
Diagram eml-project_xsd.tmp#ResearchProjectType_id eml-project_xsd.tmp#ResearchProjectType_system eml-project_xsd.tmp#ResearchProjectType_scope eml-project_xsd.tmp#ResearchProjectType_title eml-project_xsd.tmp#ResearchProjectType_personnel eml-project_xsd.tmp#ResearchProjectType_abstract eml-project_xsd.tmp#ResearchProjectType_funding eml-project_xsd.tmp#ResearchProjectType_award eml-project_xsd.tmp#ResearchProjectType_studyAreaDescription eml-project_xsd.tmp#ResearchProjectType_designDescription eml-project_xsd.tmp#ResearchProjectType_relatedProject eml-resource_xsd.tmp#ReferencesGroup_references eml-resource_xsd.tmp#ReferencesGroup eml-project_xsd.tmp#ResearchProjectType
Type ResearchProjectType
Properties
content complex
minOccurs 0
Model
Children abstract, award, designDescription, funding, personnel, references, relatedProject, studyAreaDescription, title
Instance
<project id="" scope="document" system="">
  <title>{1,unbounded}</title>
  <personnel id="" scope="document" system="">{1,unbounded}</personnel>
  <abstract xml:lang="">{0,1}</abstract>
  <funding xml:lang="">{0,1}</funding>
  <award>{0,unbounded}</award>
  <studyAreaDescription>{0,1}</studyAreaDescription>
  <designDescription>{0,1}</designDescription>
  <relatedProject id="" scope="document" system="">{0,unbounded}</relatedProject>
  <references system="">{1,1}</references>
</project>
Attributes
QName Type Default Use
id IDType optional
scope ScopeType document optional
system SystemType optional
Element DatasetType / dataTable
Namespace No namespace
Annotations
tooltip: data table

summary: The dataTable field documents the dataTable(s)
                that make up this dataset.

description: The dataTable field documents the dataTable(s)
                that make up this dataset.  A dataTable could be anything from
                a Comma Separated Value (CSV) file to a spreadsheet to a table
                in an RDBMS.
Diagram
Diagram eml-dataTable_xsd.tmp#DataTableType_id eml-dataTable_xsd.tmp#DataTableType_system eml-dataTable_xsd.tmp#DataTableType_scope eml-entity_xsd.tmp#EntityGroup_alternateIdentifier eml-entity_xsd.tmp#EntityGroup_entityName eml-entity_xsd.tmp#EntityGroup_entityDescription eml-entity_xsd.tmp#EntityGroup_physical eml-entity_xsd.tmp#EntityGroup_coverage eml-entity_xsd.tmp#EntityGroup_methods eml-entity_xsd.tmp#EntityGroup_additionalInfo eml-entity_xsd.tmp#EntityGroup_annotation eml-entity_xsd.tmp#EntityGroup eml-dataTable_xsd.tmp#DataTableType_attributeList eml-dataTable_xsd.tmp#DataTableType_constraint eml-dataTable_xsd.tmp#DataTableType_caseSensitive eml-dataTable_xsd.tmp#DataTableType_numberOfRecords eml-resource_xsd.tmp#ReferencesGroup_references eml-resource_xsd.tmp#ReferencesGroup eml-dataTable_xsd.tmp#DataTableType
Type DataTableType
Properties
content complex
Model
Children additionalInfo, alternateIdentifier, annotation, attributeList, caseSensitive, constraint, coverage, entityDescription, entityName, methods, numberOfRecords, physical, references
Instance
<dataTable id="" scope="document" system="">
  <alternateIdentifier system="">{0,unbounded}</alternateIdentifier>
  <entityName>{1,1}</entityName>
  <entityDescription>{0,1}</entityDescription>
  <physical id="" scope="document" system="">{0,unbounded}</physical>
  <coverage id="" scope="document" system="">{0,1}</coverage>
  <methods>{0,1}</methods>
  <additionalInfo xml:lang="">{0,unbounded}</additionalInfo>
  <annotation id="" scope="document" system="">{0,unbounded}</annotation>
  <attributeList id="">{1,1}</attributeList>
  <constraint id="" scope="document" system="">{0,unbounded}</constraint>
  <caseSensitive>{0,1}</caseSensitive>
  <numberOfRecords>{0,1}</numberOfRecords>
  <references system="">{1,1}</references>
</dataTable>
Attributes
QName Type Default Use
id IDType optional
scope ScopeType document optional
system SystemType optional
Element DatasetType / spatialRaster
Namespace No namespace
Annotations
tooltip: spatial raster

summary: The spatialRaster field describes any
                spatial raster images included in this dataset.

description: The spatialRaster field describes any
                spatial raster images included in this dataset.
Diagram
Diagram eml-spatialRaster_xsd.tmp#SpatialRasterType_id eml-spatialRaster_xsd.tmp#SpatialRasterType_system eml-spatialRaster_xsd.tmp#SpatialRasterType_scope eml-entity_xsd.tmp#EntityGroup_alternateIdentifier eml-entity_xsd.tmp#EntityGroup_entityName eml-entity_xsd.tmp#EntityGroup_entityDescription eml-entity_xsd.tmp#EntityGroup_physical eml-entity_xsd.tmp#EntityGroup_coverage eml-entity_xsd.tmp#EntityGroup_methods eml-entity_xsd.tmp#EntityGroup_additionalInfo eml-entity_xsd.tmp#EntityGroup_annotation eml-entity_xsd.tmp#EntityGroup eml-spatialRaster_xsd.tmp#SpatialRasterType_attributeList eml-spatialRaster_xsd.tmp#SpatialRasterType_constraint eml-spatialRaster_xsd.tmp#SpatialRasterType_spatialReference eml-spatialRaster_xsd.tmp#SpatialRasterType_georeferenceInfo eml-spatialRaster_xsd.tmp#SpatialRasterType_horizontalAccuracy eml-spatialRaster_xsd.tmp#SpatialRasterType_verticalAccuracy eml-spatialRaster_xsd.tmp#SpatialRasterType_cellSizeXDirection eml-spatialRaster_xsd.tmp#SpatialRasterType_cellSizeYDirection eml-spatialRaster_xsd.tmp#SpatialRasterType_numberOfBands eml-spatialRaster_xsd.tmp#SpatialRasterType_rasterOrigin eml-spatialRaster_xsd.tmp#SpatialRasterType_rows eml-spatialRaster_xsd.tmp#SpatialRasterType_columns eml-spatialRaster_xsd.tmp#SpatialRasterType_verticals eml-spatialRaster_xsd.tmp#SpatialRasterType_cellGeometry eml-spatialRaster_xsd.tmp#SpatialRasterType_toneGradation eml-spatialRaster_xsd.tmp#SpatialRasterType_scaleFactor eml-spatialRaster_xsd.tmp#SpatialRasterType_offset eml-spatialRaster_xsd.tmp#SpatialRasterType_imageDescription eml-resource_xsd.tmp#ReferencesGroup_references eml-resource_xsd.tmp#ReferencesGroup eml-spatialRaster_xsd.tmp#SpatialRasterType
Type SpatialRasterType
Properties
content complex
Model
Children additionalInfo, alternateIdentifier, annotation, attributeList, cellGeometry, cellSizeXDirection, cellSizeYDirection, columns, constraint, coverage, entityDescription, entityName, georeferenceInfo, horizontalAccuracy, imageDescription, methods, numberOfBands, offset, physical, rasterOrigin, references, rows, scaleFactor, spatialReference, toneGradation, verticalAccuracy, verticals
Instance
<spatialRaster id="" scope="document" system="">
  <alternateIdentifier system="">{0,unbounded}</alternateIdentifier>
  <entityName>{1,1}</entityName>
  <entityDescription>{0,1}</entityDescription>
  <physical id="" scope="document" system="">{0,unbounded}</physical>
  <coverage id="" scope="document" system="">{0,1}</coverage>
  <methods>{0,1}</methods>
  <additionalInfo xml:lang="">{0,unbounded}</additionalInfo>
  <annotation id="" scope="document" system="">{0,unbounded}</annotation>
  <attributeList id="">{1,1}</attributeList>
  <constraint id="" scope="document" system="">{0,unbounded}</constraint>
  <spatialReference id="" scope="document" system="">{1,1}</spatialReference>
  <georeferenceInfo>{0,1}</georeferenceInfo>
  <horizontalAccuracy>{1,1}</horizontalAccuracy>
  <verticalAccuracy>{1,1}</verticalAccuracy>
  <cellSizeXDirection>{1,1}</cellSizeXDirection>
  <cellSizeYDirection>{1,1}</cellSizeYDirection>
  <numberOfBands>{1,1}</numberOfBands>
  <rasterOrigin>{1,1}</rasterOrigin>
  <rows>{1,1}</rows>
  <columns>{1,1}</columns>
  <verticals>{1,1}</verticals>
  <cellGeometry>{1,1}</cellGeometry>
  <toneGradation>{0,1}</toneGradation>
  <scaleFactor>{0,1}</scaleFactor>
  <offset>{0,1}</offset>
  <imageDescription>{0,1}</imageDescription>
  <references system="">{1,1}</references>
</spatialRaster>
Attributes
QName Type Default Use
id IDType optional
scope ScopeType document optional
system SystemType optional
Element DatasetType / spatialVector
Namespace No namespace
Annotations
tooltip: spatial vector

summary: The spatialVector field describes any
                spatial vectors included in this dataset.

description: The spatialVector field describes any
                spatial vectors included in this dataset.
Diagram
Diagram eml-spatialVector_xsd.tmp#SpatialVectorType_id eml-spatialVector_xsd.tmp#SpatialVectorType_system eml-spatialVector_xsd.tmp#SpatialVectorType_scope eml-entity_xsd.tmp#EntityGroup_alternateIdentifier eml-entity_xsd.tmp#EntityGroup_entityName eml-entity_xsd.tmp#EntityGroup_entityDescription eml-entity_xsd.tmp#EntityGroup_physical eml-entity_xsd.tmp#EntityGroup_coverage eml-entity_xsd.tmp#EntityGroup_methods eml-entity_xsd.tmp#EntityGroup_additionalInfo eml-entity_xsd.tmp#EntityGroup_annotation eml-entity_xsd.tmp#EntityGroup eml-spatialVector_xsd.tmp#SpatialVectorType_attributeList eml-spatialVector_xsd.tmp#SpatialVectorType_constraint eml-spatialVector_xsd.tmp#SpatialVectorType_geometry eml-spatialVector_xsd.tmp#SpatialVectorType_geometricObjectCount eml-spatialVector_xsd.tmp#SpatialVectorType_topologyLevel eml-spatialVector_xsd.tmp#SpatialVectorType_spatialReference eml-spatialVector_xsd.tmp#SpatialVectorType_horizontalAccuracy eml-spatialVector_xsd.tmp#SpatialVectorType_verticalAccuracy eml-resource_xsd.tmp#ReferencesGroup_references eml-resource_xsd.tmp#ReferencesGroup eml-spatialVector_xsd.tmp#SpatialVectorType
Type SpatialVectorType
Properties
content complex
Model
Children additionalInfo, alternateIdentifier, annotation, attributeList, constraint, coverage, entityDescription, entityName, geometricObjectCount, geometry, horizontalAccuracy, methods, physical, references, spatialReference, topologyLevel, verticalAccuracy
Instance
<spatialVector id="" scope="document" system="">
  <alternateIdentifier system="">{0,unbounded}</alternateIdentifier>
  <entityName>{1,1}</entityName>
  <entityDescription>{0,1}</entityDescription>
  <physical id="" scope="document" system="">{0,unbounded}</physical>
  <coverage id="" scope="document" system="">{0,1}</coverage>
  <methods>{0,1}</methods>
  <additionalInfo xml:lang="">{0,unbounded}</additionalInfo>
  <annotation id="" scope="document" system="">{0,unbounded}</annotation>
  <attributeList id="">{1,1}</attributeList>
  <constraint id="" scope="document" system="">{0,unbounded}</constraint>
  <geometry>{1,unbounded}</geometry>
  <geometricObjectCount>{0,1}</geometricObjectCount>
  <topologyLevel>{0,1}</topologyLevel>
  <spatialReference id="" scope="document" system="">{0,1}</spatialReference>
  <horizontalAccuracy>{0,1}</horizontalAccuracy>
  <verticalAccuracy>{0,1}</verticalAccuracy>
  <references system="">{1,1}</references>
</spatialVector>
Attributes
QName Type Default Use
id IDType optional
scope ScopeType document optional
system SystemType optional
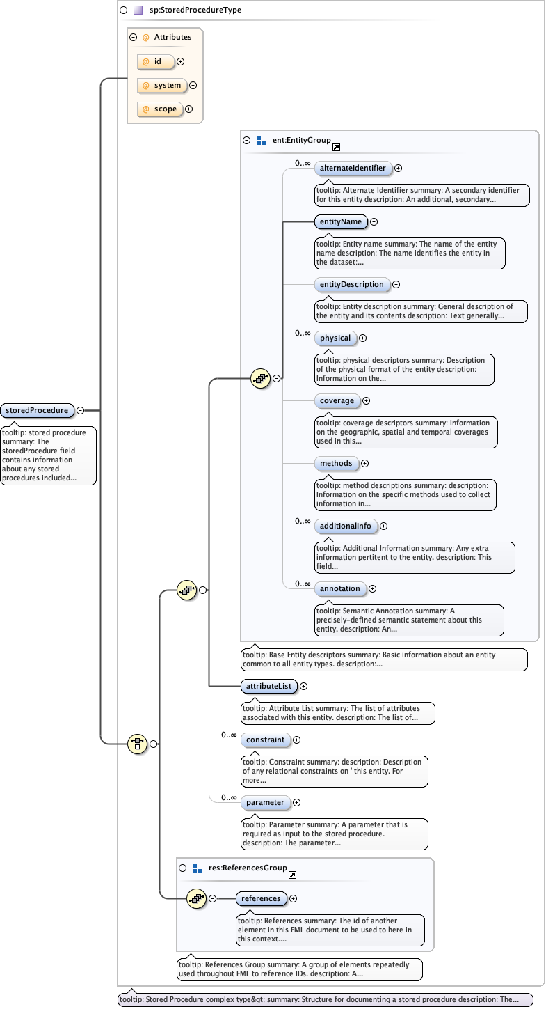
Element DatasetType / storedProcedure
Namespace No namespace
Annotations
tooltip: stored procedure

summary: The storedProcedure field contains information
                about any stored procedures included with this
                dataset.

description: The storedProcedure field contains information
                about any stored procedures included with this dataset.
                This usually implies that the dataset is stored in a DBMS or
                some other data management system capable of processing your
                dataset.
Diagram
Diagram eml-storedProcedure_xsd.tmp#StoredProcedureType_id eml-storedProcedure_xsd.tmp#StoredProcedureType_system eml-storedProcedure_xsd.tmp#StoredProcedureType_scope eml-entity_xsd.tmp#EntityGroup_alternateIdentifier eml-entity_xsd.tmp#EntityGroup_entityName eml-entity_xsd.tmp#EntityGroup_entityDescription eml-entity_xsd.tmp#EntityGroup_physical eml-entity_xsd.tmp#EntityGroup_coverage eml-entity_xsd.tmp#EntityGroup_methods eml-entity_xsd.tmp#EntityGroup_additionalInfo eml-entity_xsd.tmp#EntityGroup_annotation eml-entity_xsd.tmp#EntityGroup eml-storedProcedure_xsd.tmp#StoredProcedureType_attributeList eml-storedProcedure_xsd.tmp#StoredProcedureType_constraint eml-storedProcedure_xsd.tmp#StoredProcedureType_parameter eml-resource_xsd.tmp#ReferencesGroup_references eml-resource_xsd.tmp#ReferencesGroup eml-storedProcedure_xsd.tmp#StoredProcedureType
Type StoredProcedureType
Properties
content complex
Model
Children additionalInfo, alternateIdentifier, annotation, attributeList, constraint, coverage, entityDescription, entityName, methods, parameter, physical, references
Instance
<storedProcedure id="" scope="document" system="">
  <alternateIdentifier system="">{0,unbounded}</alternateIdentifier>
  <entityName>{1,1}</entityName>
  <entityDescription>{0,1}</entityDescription>
  <physical id="" scope="document" system="">{0,unbounded}</physical>
  <coverage id="" scope="document" system="">{0,1}</coverage>
  <methods>{0,1}</methods>
  <additionalInfo xml:lang="">{0,unbounded}</additionalInfo>
  <annotation id="" scope="document" system="">{0,unbounded}</annotation>
  <attributeList id="">{1,1}</attributeList>
  <constraint id="" scope="document" system="">{0,unbounded}</constraint>
  <parameter>{0,unbounded}</parameter>
  <references system="">{1,1}</references>
</storedProcedure>
Attributes
QName Type Default Use
id IDType optional
scope ScopeType document optional
system SystemType optional
Element DatasetType / view
Namespace No namespace
Annotations
tooltip: view

summary: The view field contains information
                about any views included with this
                dataset.

description: The view field contains information
                about any view included with this dataset.
                This usually implies that the dataset is stored in a DBMS or
                some other data management system capable of processing your
                dataset.
Diagram
Diagram eml-view_xsd.tmp#ViewType_id eml-view_xsd.tmp#ViewType_system eml-view_xsd.tmp#ViewType_scope eml-entity_xsd.tmp#EntityGroup_alternateIdentifier eml-entity_xsd.tmp#EntityGroup_entityName eml-entity_xsd.tmp#EntityGroup_entityDescription eml-entity_xsd.tmp#EntityGroup_physical eml-entity_xsd.tmp#EntityGroup_coverage eml-entity_xsd.tmp#EntityGroup_methods eml-entity_xsd.tmp#EntityGroup_additionalInfo eml-entity_xsd.tmp#EntityGroup_annotation eml-entity_xsd.tmp#EntityGroup eml-view_xsd.tmp#ViewType_attributeList eml-view_xsd.tmp#ViewType_constraint eml-view_xsd.tmp#ViewType_queryStatement eml-resource_xsd.tmp#ReferencesGroup_references eml-resource_xsd.tmp#ReferencesGroup eml-view_xsd.tmp#ViewType
Type ViewType
Properties
content complex
Model
Children additionalInfo, alternateIdentifier, annotation, attributeList, constraint, coverage, entityDescription, entityName, methods, physical, queryStatement, references
Instance
<view id="" scope="document" system="">
  <alternateIdentifier system="">{0,unbounded}</alternateIdentifier>
  <entityName>{1,1}</entityName>
  <entityDescription>{0,1}</entityDescription>
  <physical id="" scope="document" system="">{0,unbounded}</physical>
  <coverage id="" scope="document" system="">{0,1}</coverage>
  <methods>{0,1}</methods>
  <additionalInfo xml:lang="">{0,unbounded}</additionalInfo>
  <annotation id="" scope="document" system="">{0,unbounded}</annotation>
  <attributeList id="">{1,1}</attributeList>
  <constraint id="" scope="document" system="">{0,unbounded}</constraint>
  <queryStatement>{1,1}</queryStatement>
  <references system="">{1,1}</references>
</view>
Attributes
QName Type Default Use
id IDType optional
scope ScopeType document optional
system SystemType optional
Element DatasetType / otherEntity
Namespace No namespace
Annotations
tooltip: other entity

summary: The otherEntity field contains information
                about any entity in the dataset that is not any of the
                preceding entities.

description: The otherEntity field contains information
                about any entity in the dataset that is not any of the
                preceding entities.  (i.e. it is not a table, spatialRaster,
                spatialVector, storedProcedure or view.)  OtherEntity allows
                the documentation of basic entity fields as well as
                a plain text field to allow you to type your
                entity.
Diagram
Diagram eml-entity_xsd.tmp#OtherEntityType_id eml-entity_xsd.tmp#OtherEntityType_system eml-entity_xsd.tmp#OtherEntityType_scope eml-entity_xsd.tmp#EntityGroup_alternateIdentifier eml-entity_xsd.tmp#EntityGroup_entityName eml-entity_xsd.tmp#EntityGroup_entityDescription eml-entity_xsd.tmp#EntityGroup_physical eml-entity_xsd.tmp#EntityGroup_coverage eml-entity_xsd.tmp#EntityGroup_methods eml-entity_xsd.tmp#EntityGroup_additionalInfo eml-entity_xsd.tmp#EntityGroup_annotation eml-entity_xsd.tmp#EntityGroup eml-entity_xsd.tmp#OtherEntityType_attributeList eml-entity_xsd.tmp#OtherEntityType_constraint eml-entity_xsd.tmp#OtherEntityType_entityType eml-resource_xsd.tmp#ReferencesGroup_references eml-resource_xsd.tmp#ReferencesGroup eml-entity_xsd.tmp#OtherEntityType
Type OtherEntityType
Properties
content complex
Model
Children additionalInfo, alternateIdentifier, annotation, attributeList, constraint, coverage, entityDescription, entityName, entityType, methods, physical, references
Instance
<otherEntity id="" scope="document" system="">
  <alternateIdentifier system="">{0,unbounded}</alternateIdentifier>
  <entityName>{1,1}</entityName>
  <entityDescription>{0,1}</entityDescription>
  <physical id="" scope="document" system="">{0,unbounded}</physical>
  <coverage id="" scope="document" system="">{0,1}</coverage>
  <methods>{0,1}</methods>
  <additionalInfo xml:lang="">{0,unbounded}</additionalInfo>
  <annotation id="" scope="document" system="">{0,unbounded}</annotation>
  <attributeList id="">{0,1}</attributeList>
  <constraint id="" scope="document" system="">{0,unbounded}</constraint>
  <entityType>{1,1}</entityType>
  <references system="">{1,1}</references>
</otherEntity>
Attributes
QName Type Default Use
id IDType optional
scope ScopeType document optional
system SystemType optional
Element DatasetType / referencePublication
Namespace No namespace
Annotations
tooltip: Reference Publication

summary: A citation to an additional publication that serves as an important reference for a dataset.

description: A citation to an additional publication that serves as an important reference for a dataset. People using this dataset should generally cite the dataset itself (using the creator, pubDate, title, publisher, and packageId fields), and consider providing an additional citation to the Reference Publication. Common cases where a Reference Publication may be useful include when a data paper is published that describes the dataset, or when a paper is intended to be the canonical or examplar reference to the dataset.
Diagram
Diagram eml-literature_xsd.tmp#CitationType_id eml-literature_xsd.tmp#CitationType_system eml-literature_xsd.tmp#CitationType_scope eml-resource_xsd.tmp#ResourceGroup_alternateIdentifier eml-resource_xsd.tmp#ResourceGroup_shortName eml-resource_xsd.tmp#ResourceGroup_title eml-resource_xsd.tmp#ResourceGroup_creator eml-resource_xsd.tmp#ResourceGroup_metadataProvider eml-resource_xsd.tmp#ResourceGroup_associatedParty eml-resource_xsd.tmp#ResourceGroup_pubDate eml-resource_xsd.tmp#ResourceGroup_language eml-resource_xsd.tmp#ResourceGroup_series eml-resource_xsd.tmp#ResourceGroup_abstract eml-resource_xsd.tmp#ResourceGroup_keywordSet eml-resource_xsd.tmp#ResourceGroup_additionalInfo eml-resource_xsd.tmp#ResourceGroup_intellectualRights eml-resource_xsd.tmp#ResourceGroup_licensed eml-resource_xsd.tmp#ResourceGroup_distribution eml-resource_xsd.tmp#ResourceGroup_coverage eml-resource_xsd.tmp#ResourceGroup_annotation eml-resource_xsd.tmp#ResourceGroup eml-literature_xsd.tmp#CitationType_contact eml-literature_xsd.tmp#CitationType_article eml-literature_xsd.tmp#CitationType_book eml-literature_xsd.tmp#CitationType_chapter eml-literature_xsd.tmp#CitationType_editedBook eml-literature_xsd.tmp#CitationType_manuscript eml-literature_xsd.tmp#CitationType_report eml-literature_xsd.tmp#CitationType_thesis eml-literature_xsd.tmp#CitationType_conferenceProceedings eml-literature_xsd.tmp#CitationType_personalCommunication eml-literature_xsd.tmp#CitationType_map eml-literature_xsd.tmp#CitationType_generic eml-literature_xsd.tmp#CitationType_audioVisual eml-literature_xsd.tmp#CitationType_presentation eml-literature_xsd.tmp#CitationType_bibtex eml-resource_xsd.tmp#ReferencesGroup_references eml-resource_xsd.tmp#ReferencesGroup eml-literature_xsd.tmp#CitationType
Type CitationType
Properties
content complex
minOccurs 0
maxOccurs 1
Model
Children abstract, additionalInfo, alternateIdentifier, annotation, article, associatedParty, audioVisual, bibtex, book, chapter, conferenceProceedings, contact, coverage, creator, distribution, editedBook, generic, intellectualRights, keywordSet, language, licensed, manuscript, map, metadataProvider, personalCommunication, presentation, pubDate, references, report, series, shortName, thesis, title
Instance
<referencePublication id="" scope="document" system="">
  <alternateIdentifier system="">{0,unbounded}</alternateIdentifier>
  <shortName>{0,1}</shortName>
  <title xml:lang="">{1,unbounded}</title>
  <creator id="" scope="document" system="">{1,unbounded}</creator>
  <metadataProvider id="" scope="document" system="">{0,unbounded}</metadataProvider>
  <associatedParty id="" scope="document" system="">{0,unbounded}</associatedParty>
  <pubDate>{0,1}</pubDate>
  <language xml:lang="">{0,1}</language>
  <series>{0,1}</series>
  <abstract xml:lang="">{0,1}</abstract>
  <keywordSet>{0,unbounded}</keywordSet>
  <additionalInfo xml:lang="">{0,unbounded}</additionalInfo>
  <intellectualRights xml:lang="">{0,1}</intellectualRights>
  <licensed>{0,unbounded}</licensed>
  <distribution id="" scope="document" system="">{0,unbounded}</distribution>
  <coverage id="" scope="document" system="">{0,1}</coverage>
  <annotation id="" scope="document" system="">{0,unbounded}</annotation>
  <contact id="" scope="document" system="">{0,unbounded}</contact>
  <article>{1,1}</article>
  <book>{1,1}</book>
  <chapter>{1,1}</chapter>
  <editedBook>{1,1}</editedBook>
  <manuscript>{1,1}</manuscript>
  <report>{1,1}</report>
  <thesis>{1,1}</thesis>
  <conferenceProceedings>{1,1}</conferenceProceedings>
  <personalCommunication>{1,1}</personalCommunication>
  <map>{1,1}</map>
  <generic>{1,1}</generic>
  <audioVisual>{1,1}</audioVisual>
  <presentation>{1,1}</presentation>
  <bibtex>{1,1}</bibtex>
  <references system="">{1,1}</references>
</referencePublication>
Attributes
QName Type Default Use
id IDType optional
scope ScopeType document optional
system SystemType optional
Element DatasetType / usageCitation
Namespace No namespace
Annotations
tooltip: Usage Citation

summary: A citation to articles or products in which the
              dataset is used or referenced.

description: A citation to articles or products in which the
              dataset is used or referenced. The citation element contains
              general information about a literature resource that has used or
              references this dataset resource. It is not expected that the list of
              usageCitations will necessarily be complete, but rather they serve as
              examples and pointers to scholarly works in which this dataset has been
              used.
Diagram
Diagram eml-literature_xsd.tmp#CitationType_id eml-literature_xsd.tmp#CitationType_system eml-literature_xsd.tmp#CitationType_scope eml-resource_xsd.tmp#ResourceGroup_alternateIdentifier eml-resource_xsd.tmp#ResourceGroup_shortName eml-resource_xsd.tmp#ResourceGroup_title eml-resource_xsd.tmp#ResourceGroup_creator eml-resource_xsd.tmp#ResourceGroup_metadataProvider eml-resource_xsd.tmp#ResourceGroup_associatedParty eml-resource_xsd.tmp#ResourceGroup_pubDate eml-resource_xsd.tmp#ResourceGroup_language eml-resource_xsd.tmp#ResourceGroup_series eml-resource_xsd.tmp#ResourceGroup_abstract eml-resource_xsd.tmp#ResourceGroup_keywordSet eml-resource_xsd.tmp#ResourceGroup_additionalInfo eml-resource_xsd.tmp#ResourceGroup_intellectualRights eml-resource_xsd.tmp#ResourceGroup_licensed eml-resource_xsd.tmp#ResourceGroup_distribution eml-resource_xsd.tmp#ResourceGroup_coverage eml-resource_xsd.tmp#ResourceGroup_annotation eml-resource_xsd.tmp#ResourceGroup eml-literature_xsd.tmp#CitationType_contact eml-literature_xsd.tmp#CitationType_article eml-literature_xsd.tmp#CitationType_book eml-literature_xsd.tmp#CitationType_chapter eml-literature_xsd.tmp#CitationType_editedBook eml-literature_xsd.tmp#CitationType_manuscript eml-literature_xsd.tmp#CitationType_report eml-literature_xsd.tmp#CitationType_thesis eml-literature_xsd.tmp#CitationType_conferenceProceedings eml-literature_xsd.tmp#CitationType_personalCommunication eml-literature_xsd.tmp#CitationType_map eml-literature_xsd.tmp#CitationType_generic eml-literature_xsd.tmp#CitationType_audioVisual eml-literature_xsd.tmp#CitationType_presentation eml-literature_xsd.tmp#CitationType_bibtex eml-resource_xsd.tmp#ReferencesGroup_references eml-resource_xsd.tmp#ReferencesGroup eml-literature_xsd.tmp#CitationType
Type CitationType
Properties
content complex
minOccurs 0
maxOccurs unbounded
Model
Children abstract, additionalInfo, alternateIdentifier, annotation, article, associatedParty, audioVisual, bibtex, book, chapter, conferenceProceedings, contact, coverage, creator, distribution, editedBook, generic, intellectualRights, keywordSet, language, licensed, manuscript, map, metadataProvider, personalCommunication, presentation, pubDate, references, report, series, shortName, thesis, title
Instance
<usageCitation id="" scope="document" system="">
  <alternateIdentifier system="">{0,unbounded}</alternateIdentifier>
  <shortName>{0,1}</shortName>
  <title xml:lang="">{1,unbounded}</title>
  <creator id="" scope="document" system="">{1,unbounded}</creator>
  <metadataProvider id="" scope="document" system="">{0,unbounded}</metadataProvider>
  <associatedParty id="" scope="document" system="">{0,unbounded}</associatedParty>
  <pubDate>{0,1}</pubDate>
  <language xml:lang="">{0,1}</language>
  <series>{0,1}</series>
  <abstract xml:lang="">{0,1}</abstract>
  <keywordSet>{0,unbounded}</keywordSet>
  <additionalInfo xml:lang="">{0,unbounded}</additionalInfo>
  <intellectualRights xml:lang="">{0,1}</intellectualRights>
  <licensed>{0,unbounded}</licensed>
  <distribution id="" scope="document" system="">{0,unbounded}</distribution>
  <coverage id="" scope="document" system="">{0,1}</coverage>
  <annotation id="" scope="document" system="">{0,unbounded}</annotation>
  <contact id="" scope="document" system="">{0,unbounded}</contact>
  <article>{1,1}</article>
  <book>{1,1}</book>
  <chapter>{1,1}</chapter>
  <editedBook>{1,1}</editedBook>
  <manuscript>{1,1}</manuscript>
  <report>{1,1}</report>
  <thesis>{1,1}</thesis>
  <conferenceProceedings>{1,1}</conferenceProceedings>
  <personalCommunication>{1,1}</personalCommunication>
  <map>{1,1}</map>
  <generic>{1,1}</generic>
  <audioVisual>{1,1}</audioVisual>
  <presentation>{1,1}</presentation>
  <bibtex>{1,1}</bibtex>
  <references system="">{1,1}</references>
</usageCitation>
Attributes
QName Type Default Use
id IDType optional
scope ScopeType document optional
system SystemType optional
Element DatasetType / literatureCited
Namespace No namespace
Annotations
tooltip: Literature Cited

summary: A citation to articles or products which were referenced
              in the dataset or its associated metadata.

description: A citation to articles or products which were referenced
              in the dataset or its associated metadata. The list represents the bibliography
              of works related to the dataset, whether for reference, comparison, or others
              purposes.
Diagram
Diagram eml-literature_xsd.tmp#CitationListType_citation eml-literature_xsd.tmp#CitationListType_bibtex eml-literature_xsd.tmp#CitationListType
Type CitationListType
Properties
content complex
minOccurs 0
maxOccurs unbounded
Model
Children bibtex, citation
Instance
<literatureCited>
  <citation id="" scope="document" system="">{1,1}</citation>
  <bibtex>{1,1}</bibtex>
</literatureCited>
Element dataset
Namespace https://eml.ecoinformatics.org/dataset-2.2.0
Annotations
tooltip: Dataset Descriptors

summary: The dataset field encompasses all information about
        a single dataset.

description: The dataset field encompasses all information about
        a single dataset.  A dataset is defined as all of the
        information describing a data collection event.  This event may take
        place over some period of time and include many actual collections (a
        time series or remote sensing application)
        or it could be just one actual collection
        (a day in the field).
Diagram
Diagram eml-dataset_xsd.tmp#DatasetType_id eml-dataset_xsd.tmp#DatasetType_system eml-dataset_xsd.tmp#DatasetType_scope eml-resource_xsd.tmp#ResourceGroup_alternateIdentifier eml-resource_xsd.tmp#ResourceGroup_shortName eml-resource_xsd.tmp#ResourceGroup_title eml-resource_xsd.tmp#ResourceGroup_creator eml-resource_xsd.tmp#ResourceGroup_metadataProvider eml-resource_xsd.tmp#ResourceGroup_associatedParty eml-resource_xsd.tmp#ResourceGroup_pubDate eml-resource_xsd.tmp#ResourceGroup_language eml-resource_xsd.tmp#ResourceGroup_series eml-resource_xsd.tmp#ResourceGroup_abstract eml-resource_xsd.tmp#ResourceGroup_keywordSet eml-resource_xsd.tmp#ResourceGroup_additionalInfo eml-resource_xsd.tmp#ResourceGroup_intellectualRights eml-resource_xsd.tmp#ResourceGroup_licensed eml-resource_xsd.tmp#ResourceGroup_distribution eml-resource_xsd.tmp#ResourceGroup_coverage eml-resource_xsd.tmp#ResourceGroup_annotation eml-resource_xsd.tmp#ResourceGroup eml-dataset_xsd.tmp#DatasetType_purpose eml-dataset_xsd.tmp#DatasetType_introduction eml-dataset_xsd.tmp#DatasetType_gettingStarted eml-dataset_xsd.tmp#DatasetType_acknowledgements eml-dataset_xsd.tmp#DatasetType_maintenance eml-dataset_xsd.tmp#DatasetType_contact eml-dataset_xsd.tmp#DatasetType_publisher eml-dataset_xsd.tmp#DatasetType_pubPlace eml-dataset_xsd.tmp#DatasetType_methods eml-dataset_xsd.tmp#DatasetType_project eml-dataset_xsd.tmp#DatasetType_dataTable eml-dataset_xsd.tmp#DatasetType_spatialRaster eml-dataset_xsd.tmp#DatasetType_spatialVector eml-dataset_xsd.tmp#DatasetType_storedProcedure eml-dataset_xsd.tmp#DatasetType_view eml-dataset_xsd.tmp#DatasetType_otherEntity eml-dataset_xsd.tmp#DatasetType_referencePublication eml-dataset_xsd.tmp#DatasetType_usageCitation eml-dataset_xsd.tmp#DatasetType_literatureCited eml-resource_xsd.tmp#ReferencesGroup_references eml-resource_xsd.tmp#ReferencesGroup eml-dataset_xsd.tmp#DatasetType
Type DatasetType
Properties
content complex
Model
Children abstract, acknowledgements, additionalInfo, alternateIdentifier, annotation, associatedParty, contact, coverage, creator, dataTable, distribution, gettingStarted, intellectualRights, introduction, keywordSet, language, licensed, literatureCited, maintenance, metadataProvider, methods, otherEntity, project, pubDate, pubPlace, publisher, purpose, referencePublication, references, series, shortName, spatialRaster, spatialVector, storedProcedure, title, usageCitation, view
Instance
<dataset id="" scope="document" system="" xmlns="https://eml.ecoinformatics.org/dataset-2.2.0">
  <alternateIdentifier system="">{0,unbounded}</alternateIdentifier>
  <shortName>{0,1}</shortName>
  <title xml:lang="">{1,unbounded}</title>
  <creator id="" scope="document" system="">{1,unbounded}</creator>
  <metadataProvider id="" scope="document" system="">{0,unbounded}</metadataProvider>
  <associatedParty id="" scope="document" system="">{0,unbounded}</associatedParty>
  <pubDate>{0,1}</pubDate>
  <language xml:lang="">{0,1}</language>
  <series>{0,1}</series>
  <abstract xml:lang="">{0,1}</abstract>
  <keywordSet>{0,unbounded}</keywordSet>
  <additionalInfo xml:lang="">{0,unbounded}</additionalInfo>
  <intellectualRights xml:lang="">{0,1}</intellectualRights>
  <licensed>{0,unbounded}</licensed>
  <distribution id="" scope="document" system="">{0,unbounded}</distribution>
  <coverage id="" scope="document" system="">{0,1}</coverage>
  <annotation id="" scope="document" system="">{0,unbounded}</annotation>
  <purpose xml:lang="">{0,1}</purpose>
  <introduction xml:lang="">{0,1}</introduction>
  <gettingStarted xml:lang="">{0,1}</gettingStarted>
  <acknowledgements xml:lang="">{0,1}</acknowledgements>
  <maintenance>{0,1}</maintenance>
  <contact id="" scope="document" system="">{1,unbounded}</contact>
  <publisher id="" scope="document" system="">{0,1}</publisher>
  <pubPlace>{0,1}</pubPlace>
  <methods>{0,1}</methods>
  <project id="" scope="document" system="">{0,1}</project>
  <dataTable id="" scope="document" system="">{1,1}</dataTable>
  <spatialRaster id="" scope="document" system="">{1,1}</spatialRaster>
  <spatialVector id="" scope="document" system="">{1,1}</spatialVector>
  <storedProcedure id="" scope="document" system="">{1,1}</storedProcedure>
  <view id="" scope="document" system="">{1,1}</view>
  <otherEntity id="" scope="document" system="">{1,1}</otherEntity>
  <referencePublication id="" scope="document" system="">{0,1}</referencePublication>
  <usageCitation id="" scope="document" system="">{0,unbounded}</usageCitation>
  <literatureCited>{0,unbounded}</literatureCited>
  <references system="">{1,1}</references>
</dataset>
Attributes
QName Type Default Use
id IDType optional
scope ScopeType document optional
system SystemType optional
Complex Type DatasetType
Namespace https://eml.ecoinformatics.org/dataset-2.2.0
Annotations
tooltip: Dataset

summary: DatasetType is the base type for the dataset
        element.

description: DatasetType is the base type for the dataset element.
        The dataset field encompasses all information about
        a single dataset.  A dataset is defined as all of the
        information describing a data collection event.  This event may take
        place over some period of time and include many actual collections (a
        time series or remote sensing application)
        or it could be just one actual collection
        (a day in the field).
Diagram
Diagram eml-dataset_xsd.tmp#DatasetType_id eml-dataset_xsd.tmp#DatasetType_system eml-dataset_xsd.tmp#DatasetType_scope eml-resource_xsd.tmp#ResourceGroup_alternateIdentifier eml-resource_xsd.tmp#ResourceGroup_shortName eml-resource_xsd.tmp#ResourceGroup_title eml-resource_xsd.tmp#ResourceGroup_creator eml-resource_xsd.tmp#ResourceGroup_metadataProvider eml-resource_xsd.tmp#ResourceGroup_associatedParty eml-resource_xsd.tmp#ResourceGroup_pubDate eml-resource_xsd.tmp#ResourceGroup_language eml-resource_xsd.tmp#ResourceGroup_series eml-resource_xsd.tmp#ResourceGroup_abstract eml-resource_xsd.tmp#ResourceGroup_keywordSet eml-resource_xsd.tmp#ResourceGroup_additionalInfo eml-resource_xsd.tmp#ResourceGroup_intellectualRights eml-resource_xsd.tmp#ResourceGroup_licensed eml-resource_xsd.tmp#ResourceGroup_distribution eml-resource_xsd.tmp#ResourceGroup_coverage eml-resource_xsd.tmp#ResourceGroup_annotation eml-resource_xsd.tmp#ResourceGroup eml-dataset_xsd.tmp#DatasetType_purpose eml-dataset_xsd.tmp#DatasetType_introduction eml-dataset_xsd.tmp#DatasetType_gettingStarted eml-dataset_xsd.tmp#DatasetType_acknowledgements eml-dataset_xsd.tmp#DatasetType_maintenance eml-dataset_xsd.tmp#DatasetType_contact eml-dataset_xsd.tmp#DatasetType_publisher eml-dataset_xsd.tmp#DatasetType_pubPlace eml-dataset_xsd.tmp#DatasetType_methods eml-dataset_xsd.tmp#DatasetType_project eml-dataset_xsd.tmp#DatasetType_dataTable eml-dataset_xsd.tmp#DatasetType_spatialRaster eml-dataset_xsd.tmp#DatasetType_spatialVector eml-dataset_xsd.tmp#DatasetType_storedProcedure eml-dataset_xsd.tmp#DatasetType_view eml-dataset_xsd.tmp#DatasetType_otherEntity eml-dataset_xsd.tmp#DatasetType_referencePublication eml-dataset_xsd.tmp#DatasetType_usageCitation eml-dataset_xsd.tmp#DatasetType_literatureCited eml-resource_xsd.tmp#ReferencesGroup_references eml-resource_xsd.tmp#ReferencesGroup
Model
Children abstract, acknowledgements, additionalInfo, alternateIdentifier, annotation, associatedParty, contact, coverage, creator, dataTable, distribution, gettingStarted, intellectualRights, introduction, keywordSet, language, licensed, literatureCited, maintenance, metadataProvider, methods, otherEntity, project, pubDate, pubPlace, publisher, purpose, referencePublication, references, series, shortName, spatialRaster, spatialVector, storedProcedure, title, usageCitation, view
Attributes
QName Type Default Use
id IDType optional
scope ScopeType document optional
system SystemType optional
Complex Type MaintenanceType
Namespace https://eml.ecoinformatics.org/dataset-2.2.0
Annotations
tooltip: Maintenance Type

summary: The maintenance type defines the fields for the
        maintenance element.  It encompasses all information related to
        the maintenance and upkeep of this dataset.

description: The maintenance type defines the fields for the
        maintenance element.
Diagram
Diagram eml-dataset_xsd.tmp#MaintenanceType_description eml-dataset_xsd.tmp#MaintenanceType_maintenanceUpdateFrequency eml-dataset_xsd.tmp#MaintenanceType_changeHistory
Model
Children changeHistory, description, maintenanceUpdateFrequency
Simple Type MaintUpFreqType
Namespace https://eml.ecoinformatics.org/dataset-2.2.0
Diagram
Diagram
Type restriction of xs:string
Facets
enumeration annually
enumeration asNeeded
enumeration biannually
enumeration continually
enumeration daily
enumeration irregular
enumeration monthly
enumeration notPlanned
enumeration weekly
enumeration unknown
enumeration unkown
enumeration otherMaintenancePeriod
Attribute DatasetType / @id
Namespace No namespace
Type IDType
Properties
use optional
Attribute DatasetType / @system
Namespace No namespace
Type SystemType
Properties
use optional
Attribute DatasetType / @scope
Namespace No namespace
Type ScopeType
Properties
use optional
default document
Facets
enumeration system
enumeration document