Showing:

Annotations
Attributes
Diagrams
Facets
Instances
Model
Properties
Imported schema eml-software.xsd
Namespace https://eml.ecoinformatics.org/software-2.2.0
Annotations
'$RCSfile: eml-software.xsd,v $'
       Copyright: 1997-2002 Regents of the University of California,
                            University of New Mexico, and
                            Arizona State University
        Sponsors: National Center for Ecological Analysis and Synthesis and
                  Partnership for Interdisciplinary Studies of Coastal Oceans,
                     University of California Santa Barbara
                  Long-Term Ecological Research Network Office,
                     University of New Mexico
                  Center for Environmental Studies, Arizona State University
   Other funding: National Science Foundation (see README for details)
                  The David and Lucile Packard Foundation
     For Details: http://knb.ecoinformatics.org/

        '$Author: obrien $'
          '$Date: 2009-02-25 23:51:54 $'
      '$Revision: 1.50 $'

    This program is free software; you can redistribute it and/or modify
    it under the terms of the GNU General Public License as published by
    the Free Software Foundation; either version 2 of the License, or
    (at your option) any later version.

    This program is distributed in the hope that it will be useful,
    but WITHOUT ANY WARRANTY; without even the implied warranty of
    MERCHANTABILITY or FITNESS FOR A PARTICULAR PURPOSE.  See the
    GNU General Public License for more details.

    You should have received a copy of the GNU General Public License
    along with this program; if not, write to the Free Software
    Foundation, Inc., 59 Temple Place, Suite 330, Boston, MA  02111-1307  USA
moduleName: eml-software

moduleDescription: 
          
            
              The eml-software module - Software specific
              information
            
          
        

recommendedUsage: All datasets where software was used in
        the analysis or creation of the dataset.

standAlone: yes
Properties
attribute form default unqualified
element form default unqualified
Element SoftwareType / implementation
Namespace No namespace
Annotations
tooltip: Implementation

summary: Describes the hardware and/or operating system
              requirements for one implementation of a package.

description: Implementation describes the hardware, operating
              system resources a package runs on. Note, a package can have
              multiple implementations. So for example, a package may be
              written in java and the package may run on numerous hardware
              and/or operating systems like Pentium/Linux, Pentium/NT and so
              on. Hardware and Software descriptions that have different
              requirements can be placed here.

example: Please see the examples for each sub-element of the
              implementation type.
Diagram
Diagram eml-software_xsd.tmp#SoftwareType_SoftwareType_implementation_distribution eml-software_xsd.tmp#SoftwareType_SoftwareType_implementation_size eml-software_xsd.tmp#SoftwareType_SoftwareType_implementation_language eml-software_xsd.tmp#SoftwareType_SoftwareType_implementation_operatingSystem eml-software_xsd.tmp#SoftwareType_SoftwareType_implementation_machineProcessor eml-software_xsd.tmp#SoftwareType_SoftwareType_implementation_virtualMachine eml-software_xsd.tmp#SoftwareType_SoftwareType_implementation_diskUsage eml-software_xsd.tmp#SoftwareType_SoftwareType_implementation_runtimeMemoryUsage eml-software_xsd.tmp#SoftwareType_SoftwareType_implementation_programmingLanguage eml-software_xsd.tmp#SoftwareType_SoftwareType_implementation_checksum eml-software_xsd.tmp#SoftwareType_SoftwareType_implementation_dependency
Properties
content complex
maxOccurs unbounded
Model
Children checksum, dependency, diskUsage, distribution, language, machineProcessor, operatingSystem, programmingLanguage, runtimeMemoryUsage, size, virtualMachine
Instance
<implementation>
  <distribution id="" scope="document" system="">{1,unbounded}</distribution>
  <size>{0,1}</size>
  <language>{0,unbounded}</language>
  <operatingSystem>{0,unbounded}</operatingSystem>
  <machineProcessor>{0,unbounded}</machineProcessor>
  <virtualMachine>{0,1}</virtualMachine>
  <diskUsage>{0,1}</diskUsage>
  <runtimeMemoryUsage>{0,1}</runtimeMemoryUsage>
  <programmingLanguage>{0,unbounded}</programmingLanguage>
  <checksum>{0,1}</checksum>
  <dependency>{0,unbounded}</dependency>
</implementation>
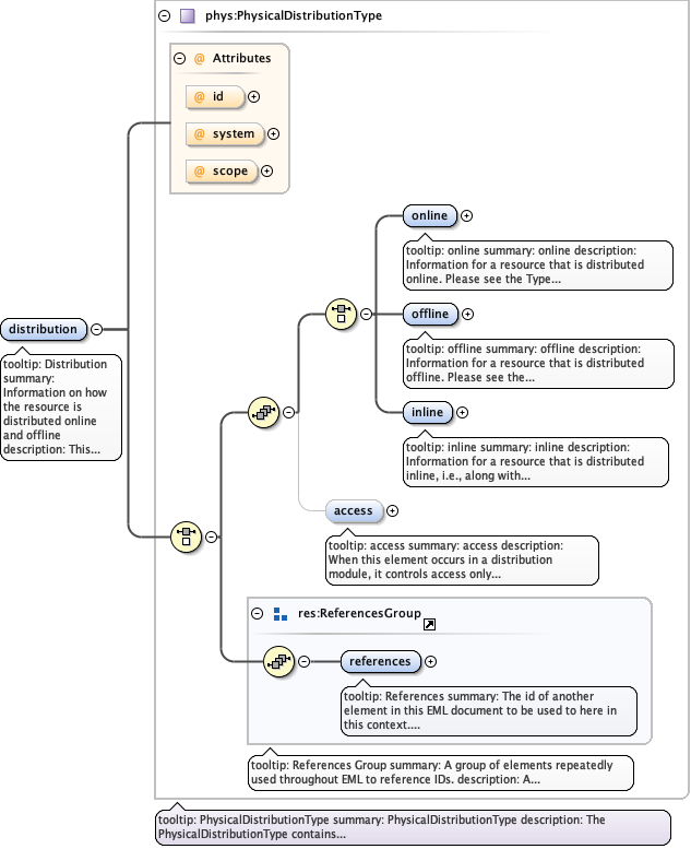
Element SoftwareType / implementation / distribution
Namespace No namespace
Annotations
tooltip: Distribution

summary: Information on how the resource is distributed
                   online and offline

description: This field provides information on how the
                   resource is distributed online and offline. Connections to
                   online systems can be described as URLs and as a list of
                   relevant connection parameters.
Diagram
Diagram eml-physical_xsd.tmp#PhysicalDistributionType_id eml-physical_xsd.tmp#PhysicalDistributionType_system eml-physical_xsd.tmp#PhysicalDistributionType_scope eml-physical_xsd.tmp#PhysicalDistributionType_online eml-physical_xsd.tmp#PhysicalDistributionType_offline eml-physical_xsd.tmp#PhysicalDistributionType_inline eml-physical_xsd.tmp#PhysicalDistributionType_access eml-resource_xsd.tmp#ReferencesGroup_references eml-resource_xsd.tmp#ReferencesGroup eml-physical_xsd.tmp#PhysicalDistributionType
Type PhysicalDistributionType
Properties
content complex
maxOccurs unbounded
Model
Children access, inline, offline, online, references
Instance
<distribution id="" scope="document" system="">
  <online>{1,1}</online>
  <offline>{1,1}</offline>
  <inline>{1,1}</inline>
  <access authSystem="" id="" order="allowFirst" scope="document" system="">{0,1}</access>
  <references system="">{1,1}</references>
</distribution>
Attributes
QName Type Default Use
id IDType optional
scope ScopeType document optional
system SystemType optional
Element SoftwareType / implementation / size
Namespace No namespace
Annotations
tooltip: Physical Size

summary: Physical size of an implementation.
                    

description: The physical size of an implementation on
                    disk.

example: 100 Megabytes
Diagram
Diagram eml-resource_xsd.tmp#NonEmptyStringType
Type NonEmptyStringType
Properties
content simple
minOccurs 0
Facets
minLength 1
pattern [\s]*[\S][\s\S]*
Element SoftwareType / implementation / language
Namespace No namespace
Annotations
tooltip: International Language

summary: The International Language of the software
                    implementation.

description: The International Language of the software
                    implementation.
Diagram
Diagram eml-software_xsd.tmp#SoftwareType_SoftwareType_implementation_SoftwareType_SoftwareType_implementation_language_LanguageValue eml-software_xsd.tmp#SoftwareType_SoftwareType_implementation_SoftwareType_SoftwareType_implementation_language_LanguageCodeStandard
Properties
content complex
minOccurs 0
maxOccurs unbounded
Model
Children LanguageCodeStandard, LanguageValue
Instance
<language>
  <LanguageValue>{1,1}</LanguageValue>
  <LanguageCodeStandard>{0,1}</LanguageCodeStandard>
</language>
Element SoftwareType / implementation / language / LanguageValue
Namespace No namespace
Annotations
tooltip: Language Value

summary: The actual value for the language or
                          a code for the language.

description: The actual value for the language or
                          a code for the language.

example: english

example: eng
Diagram
Diagram eml-resource_xsd.tmp#NonEmptyStringType
Type NonEmptyStringType
Properties
content simple
Facets
minLength 1
pattern [\s]*[\S][\s\S]*
Element SoftwareType / implementation / language / LanguageCodeStandard
Namespace No namespace
Annotations
tooltip: Language Code Standard

summary: The International Language Code being
                          used in the field languageValue.

description: The International Language Code being
                          used in the field languageValue. See
                          http://www.loc.gov/standards/iso639-2/

example: ISO639-2
Diagram
Diagram eml-resource_xsd.tmp#NonEmptyStringType
Type NonEmptyStringType
Properties
content simple
minOccurs 0
Facets
minLength 1
pattern [\s]*[\S][\s\S]*
Element SoftwareType / implementation / operatingSystem
Namespace No namespace
Annotations
tooltip: Operating System

summary: The operating system(s) an implementation runs
                    on.

description: The operating system(s) an implementation runs
                    on.

example: Linux

example: Windows 95

example: Windows NT4

example: Windows XP

example: Sun Solaris 2.8

example: Mac OS X
Diagram
Diagram eml-resource_xsd.tmp#NonEmptyStringType
Type NonEmptyStringType
Properties
content simple
minOccurs 0
maxOccurs unbounded
Facets
minLength 1
pattern [\s]*[\S][\s\S]*
Element SoftwareType / implementation / machineProcessor
Namespace No namespace
Annotations
tooltip: Machine Processor

summary: The machine processor(s) required for
                    executing the implementation.

description: The Machine Processor required for
                    executing the implementation.

example: Pentium II

example: Intel 486

example: SUN Sparc

example: Motorola
Diagram
Diagram eml-resource_xsd.tmp#NonEmptyStringType
Type NonEmptyStringType
Properties
content simple
minOccurs 0
maxOccurs unbounded
Facets
minLength 1
pattern [\s]*[\S][\s\S]*
Element SoftwareType / implementation / virtualMachine
Namespace No namespace
Annotations
tooltip: Virtual Machine

summary: The virtual machine that the implementation
                    requires.

description: The virtual machine that the implementation
                    requires.

example: Java Virtual Machine 1.2
Diagram
Diagram eml-resource_xsd.tmp#NonEmptyStringType
Type NonEmptyStringType
Properties
content simple
minOccurs 0
Facets
minLength 1
pattern [\s]*[\S][\s\S]*
Element SoftwareType / implementation / diskUsage
Namespace No namespace
Annotations
tooltip: Disk Usage

summary: The minimum amount of Disk Space required to
                    install this implementation.

description: The minimum amount of Disk Space required to
                    install this implementation.

example: 220 Megabytes

example: 15 MB

example: 100 kB
Diagram
Diagram eml-resource_xsd.tmp#NonEmptyStringType
Type NonEmptyStringType
Properties
content simple
minOccurs 0
Facets
minLength 1
pattern [\s]*[\S][\s\S]*
Element SoftwareType / implementation / runtimeMemoryUsage
Namespace No namespace
Annotations
tooltip: Runtime Memory Usage

summary: The minimum amount of memory required to run
                    an implementation.

description: The minimum amount of memory required to run
                    an implementation.

example: 32 Megabytes

example: 128 MB
Diagram
Diagram eml-resource_xsd.tmp#NonEmptyStringType
Type NonEmptyStringType
Properties
content simple
minOccurs 0
Facets
minLength 1
pattern [\s]*[\S][\s\S]*
Element SoftwareType / implementation / programmingLanguage
Namespace No namespace
Annotations
tooltip: Programming Language

summary: The computer programming language the software
                    package was programmed in.

description: The computer programming language the software
                    package was programmed in.

example: C++

example: Java

example: C

example: C#

example: Perl

example: Cobol

example: Fortran

example: Lisp

example: Visual Basic

example: VBA

example: Bourne Shell Script
Diagram
Diagram eml-resource_xsd.tmp#NonEmptyStringType
Type NonEmptyStringType
Properties
content simple
minOccurs 0
maxOccurs unbounded
Facets
minLength 1
pattern [\s]*[\S][\s\S]*
Element SoftwareType / implementation / checksum
Namespace No namespace
Annotations
tooltip: Checksum

summary: The generated checksum value of a software
                    package that is a self-contained module.

description: The generated checksum value of a software
                    package that is a self-contained module.

example: $sum software.jar 27021 22660
Diagram
Diagram eml-resource_xsd.tmp#NonEmptyStringType
Type NonEmptyStringType
Properties
content simple
minOccurs 0
Facets
minLength 1
pattern [\s]*[\S][\s\S]*
Element SoftwareType / implementation / dependency
Namespace No namespace
Annotations
tooltip: dependency

summary: This fields documents any dependencies
                    that this implementation might have.

description: This fields documents any dependencies
                    that this implementation might have.
Diagram
Diagram eml-software_xsd.tmp#DependencyType_action eml-software_xsd.tmp#DependencyType_software eml-software_xsd.tmp#DependencyType
Type DependencyType
Properties
content complex
minOccurs 0
maxOccurs unbounded
Model
Children action, software
Instance
<dependency>
  <action>{1,1}</action>
  <software id="" scope="document" system="">{1,1}</software>
</dependency>
Element DependencyType / action
Namespace No namespace
Annotations
tooltip: Action

summary: Describes what action needs to be undertaken (if any)
           for a software dependency at either the software package or
           implementation level.

description: This element and its enumerations of assert and
           install can be used as commands by a software application to carry
           out these actions on software package dependencies. This is a change
           from how we have used all previous elements within eml. Up until now
           all other elements have been simply metadata designed to describe
           data, literature citations, etc... with the Action element we can
           use this module as a command to carry out the action.
Diagram
Diagram eml-software_xsd.tmp#Action
Type Action
Properties
content simple
Facets
enumeration install
enumeration assert
Element DependencyType / software
Namespace No namespace
Diagram
Diagram eml-software_xsd.tmp#SoftwareType_id eml-software_xsd.tmp#SoftwareType_system eml-software_xsd.tmp#SoftwareType_scope eml-resource_xsd.tmp#ResourceGroup_alternateIdentifier eml-resource_xsd.tmp#ResourceGroup_shortName eml-resource_xsd.tmp#ResourceGroup_title eml-resource_xsd.tmp#ResourceGroup_creator eml-resource_xsd.tmp#ResourceGroup_metadataProvider eml-resource_xsd.tmp#ResourceGroup_associatedParty eml-resource_xsd.tmp#ResourceGroup_pubDate eml-resource_xsd.tmp#ResourceGroup_language eml-resource_xsd.tmp#ResourceGroup_series eml-resource_xsd.tmp#ResourceGroup_abstract eml-resource_xsd.tmp#ResourceGroup_keywordSet eml-resource_xsd.tmp#ResourceGroup_additionalInfo eml-resource_xsd.tmp#ResourceGroup_intellectualRights eml-resource_xsd.tmp#ResourceGroup_licensed eml-resource_xsd.tmp#ResourceGroup_distribution eml-resource_xsd.tmp#ResourceGroup_coverage eml-resource_xsd.tmp#ResourceGroup_annotation eml-resource_xsd.tmp#ResourceGroup eml-software_xsd.tmp#SoftwareType_implementation eml-software_xsd.tmp#SoftwareType_dependency eml-software_xsd.tmp#SoftwareType_licenseURL eml-software_xsd.tmp#SoftwareType_license eml-software_xsd.tmp#SoftwareType_version eml-software_xsd.tmp#SoftwareType_project eml-resource_xsd.tmp#ReferencesGroup_references eml-resource_xsd.tmp#ReferencesGroup eml-software_xsd.tmp#SoftwareType
Type SoftwareType
Properties
content complex
Model
Children abstract, additionalInfo, alternateIdentifier, annotation, associatedParty, coverage, creator, dependency, distribution, implementation, intellectualRights, keywordSet, language, license, licenseURL, licensed, metadataProvider, project, pubDate, references, series, shortName, title, version
Instance
<software id="" scope="document" system="">
  <alternateIdentifier system="">{0,unbounded}</alternateIdentifier>
  <shortName>{0,1}</shortName>
  <title xml:lang="">{1,unbounded}</title>
  <creator id="" scope="document" system="">{1,unbounded}</creator>
  <metadataProvider id="" scope="document" system="">{0,unbounded}</metadataProvider>
  <associatedParty id="" scope="document" system="">{0,unbounded}</associatedParty>
  <pubDate>{0,1}</pubDate>
  <language xml:lang="">{0,1}</language>
  <series>{0,1}</series>
  <abstract xml:lang="">{0,1}</abstract>
  <keywordSet>{0,unbounded}</keywordSet>
  <additionalInfo xml:lang="">{0,unbounded}</additionalInfo>
  <intellectualRights xml:lang="">{0,1}</intellectualRights>
  <licensed>{0,unbounded}</licensed>
  <distribution id="" scope="document" system="">{0,unbounded}</distribution>
  <coverage id="" scope="document" system="">{0,1}</coverage>
  <annotation id="" scope="document" system="">{0,unbounded}</annotation>
  <implementation>{1,unbounded}</implementation>
  <dependency>{0,unbounded}</dependency>
  <licenseURL>{1,1}</licenseURL>
  <license>{1,1}</license>
  <version>{1,1}</version>
  <project id="" scope="document" system="">{0,1}</project>
  <references system="">{1,1}</references>
</software>
Attributes
QName Type Default Use
id IDType optional
scope ScopeType document optional
system SystemType optional
Element SoftwareType / dependency
Namespace No namespace
Annotations
tooltip: dependency

summary: This fields documents any dependencies
              that this software package in general might have.

description: This fields documents any dependencies
              that this software package in general might have.
Diagram
Diagram eml-software_xsd.tmp#DependencyType_action eml-software_xsd.tmp#DependencyType_software eml-software_xsd.tmp#DependencyType
Type DependencyType
Properties
content complex
minOccurs 0
maxOccurs unbounded
Model
Children action, software
Instance
<dependency>
  <action>{1,1}</action>
  <software id="" scope="document" system="">{1,1}</software>
</dependency>
Element SoftwareType / licenseURL
Namespace No namespace
Annotations
tooltip: URL for License

summary: URL where the license can be found

description: URL where the license can be found
Diagram
Diagram eml-resource_xsd.tmp#NonEmptyStringType
Type NonEmptyStringType
Properties
content simple
Facets
minLength 1
pattern [\s]*[\S][\s\S]*
Element SoftwareType / license
Namespace No namespace
Annotations
tooltip: License

summary: Text of the license

description: Text of the license
Diagram
Diagram eml-resource_xsd.tmp#NonEmptyStringType
Type NonEmptyStringType
Properties
content simple
Facets
minLength 1
pattern [\s]*[\S][\s\S]*
Element SoftwareType / version
Namespace No namespace
Annotations
tooltip: Version

summary: Version of the software being
              packaged.

description: String value corresponding to the major, minor,
              custom, and build version.
Diagram
Diagram eml-resource_xsd.tmp#NonEmptyStringType
Type NonEmptyStringType
Properties
content simple
Facets
minLength 1
pattern [\s]*[\S][\s\S]*
Element SoftwareType / project
Namespace No namespace
Annotations
tooltip: project descriptor

summary: 

description: This field is a description of the project with
           which this software product is related.  Please see the eml-project
           module for more information.
Diagram
Diagram eml-project_xsd.tmp#ResearchProjectType_id eml-project_xsd.tmp#ResearchProjectType_system eml-project_xsd.tmp#ResearchProjectType_scope eml-project_xsd.tmp#ResearchProjectType_title eml-project_xsd.tmp#ResearchProjectType_personnel eml-project_xsd.tmp#ResearchProjectType_abstract eml-project_xsd.tmp#ResearchProjectType_funding eml-project_xsd.tmp#ResearchProjectType_award eml-project_xsd.tmp#ResearchProjectType_studyAreaDescription eml-project_xsd.tmp#ResearchProjectType_designDescription eml-project_xsd.tmp#ResearchProjectType_relatedProject eml-resource_xsd.tmp#ReferencesGroup_references eml-resource_xsd.tmp#ReferencesGroup eml-project_xsd.tmp#ResearchProjectType
Type ResearchProjectType
Properties
content complex
minOccurs 0
Model
Children abstract, award, designDescription, funding, personnel, references, relatedProject, studyAreaDescription, title
Instance
<project id="" scope="document" system="">
  <title>{1,unbounded}</title>
  <personnel id="" scope="document" system="">{1,unbounded}</personnel>
  <abstract xml:lang="">{0,1}</abstract>
  <funding xml:lang="">{0,1}</funding>
  <award>{0,unbounded}</award>
  <studyAreaDescription>{0,1}</studyAreaDescription>
  <designDescription>{0,1}</designDescription>
  <relatedProject id="" scope="document" system="">{0,unbounded}</relatedProject>
  <references system="">{1,1}</references>
</project>
Attributes
QName Type Default Use
id IDType optional
scope ScopeType document optional
system SystemType optional
Element software
Namespace https://eml.ecoinformatics.org/software-2.2.0
Annotations
tooltip: Software Package

summary: Defines a software distribution and all of its dependent
        software.

description: The software element contains general information
        about a software resource that is being documented. This field is
        intended to give information for software tools that are needed to
        interpret a dataset, software that was written to process a resource,
        or software as a resource in itself. It is based on eml-resource and
        Open Software Description (OSD) a W3C submission. There can be multiple
        implementations within a software package because a physical software
        package can run on multiple hardware and/or operating systems. See
        implementation element documentation for a more thorough
        explanation.
Diagram
Diagram eml-software_xsd.tmp#SoftwareType_id eml-software_xsd.tmp#SoftwareType_system eml-software_xsd.tmp#SoftwareType_scope eml-resource_xsd.tmp#ResourceGroup_alternateIdentifier eml-resource_xsd.tmp#ResourceGroup_shortName eml-resource_xsd.tmp#ResourceGroup_title eml-resource_xsd.tmp#ResourceGroup_creator eml-resource_xsd.tmp#ResourceGroup_metadataProvider eml-resource_xsd.tmp#ResourceGroup_associatedParty eml-resource_xsd.tmp#ResourceGroup_pubDate eml-resource_xsd.tmp#ResourceGroup_language eml-resource_xsd.tmp#ResourceGroup_series eml-resource_xsd.tmp#ResourceGroup_abstract eml-resource_xsd.tmp#ResourceGroup_keywordSet eml-resource_xsd.tmp#ResourceGroup_additionalInfo eml-resource_xsd.tmp#ResourceGroup_intellectualRights eml-resource_xsd.tmp#ResourceGroup_licensed eml-resource_xsd.tmp#ResourceGroup_distribution eml-resource_xsd.tmp#ResourceGroup_coverage eml-resource_xsd.tmp#ResourceGroup_annotation eml-resource_xsd.tmp#ResourceGroup eml-software_xsd.tmp#SoftwareType_implementation eml-software_xsd.tmp#SoftwareType_dependency eml-software_xsd.tmp#SoftwareType_licenseURL eml-software_xsd.tmp#SoftwareType_license eml-software_xsd.tmp#SoftwareType_version eml-software_xsd.tmp#SoftwareType_project eml-resource_xsd.tmp#ReferencesGroup_references eml-resource_xsd.tmp#ReferencesGroup eml-software_xsd.tmp#SoftwareType
Type SoftwareType
Properties
content complex
Model
Children abstract, additionalInfo, alternateIdentifier, annotation, associatedParty, coverage, creator, dependency, distribution, implementation, intellectualRights, keywordSet, language, license, licenseURL, licensed, metadataProvider, project, pubDate, references, series, shortName, title, version
Instance
<software id="" scope="document" system="" xmlns="https://eml.ecoinformatics.org/software-2.2.0">
  <alternateIdentifier system="">{0,unbounded}</alternateIdentifier>
  <shortName>{0,1}</shortName>
  <title xml:lang="">{1,unbounded}</title>
  <creator id="" scope="document" system="">{1,unbounded}</creator>
  <metadataProvider id="" scope="document" system="">{0,unbounded}</metadataProvider>
  <associatedParty id="" scope="document" system="">{0,unbounded}</associatedParty>
  <pubDate>{0,1}</pubDate>
  <language xml:lang="">{0,1}</language>
  <series>{0,1}</series>
  <abstract xml:lang="">{0,1}</abstract>
  <keywordSet>{0,unbounded}</keywordSet>
  <additionalInfo xml:lang="">{0,unbounded}</additionalInfo>
  <intellectualRights xml:lang="">{0,1}</intellectualRights>
  <licensed>{0,unbounded}</licensed>
  <distribution id="" scope="document" system="">{0,unbounded}</distribution>
  <coverage id="" scope="document" system="">{0,1}</coverage>
  <annotation id="" scope="document" system="">{0,unbounded}</annotation>
  <implementation>{1,unbounded}</implementation>
  <dependency>{0,unbounded}</dependency>
  <licenseURL>{1,1}</licenseURL>
  <license>{1,1}</license>
  <version>{1,1}</version>
  <project id="" scope="document" system="">{0,1}</project>
  <references system="">{1,1}</references>
</software>
Attributes
QName Type Default Use
id IDType optional
scope ScopeType document optional
system SystemType optional
Element dependency
Namespace https://eml.ecoinformatics.org/software-2.2.0
Diagram
Diagram eml-software_xsd.tmp#DependencyType_action eml-software_xsd.tmp#DependencyType_software eml-software_xsd.tmp#DependencyType
Type DependencyType
Properties
content complex
Model
Children action, software
Instance
<dependency xmlns="https://eml.ecoinformatics.org/software-2.2.0">
  <action>{1,1}</action>
  <software id="" scope="document" system="">{1,1}</software>
</dependency>
Complex Type SoftwareType
Namespace https://eml.ecoinformatics.org/software-2.2.0
Diagram
Diagram eml-software_xsd.tmp#SoftwareType_id eml-software_xsd.tmp#SoftwareType_system eml-software_xsd.tmp#SoftwareType_scope eml-resource_xsd.tmp#ResourceGroup_alternateIdentifier eml-resource_xsd.tmp#ResourceGroup_shortName eml-resource_xsd.tmp#ResourceGroup_title eml-resource_xsd.tmp#ResourceGroup_creator eml-resource_xsd.tmp#ResourceGroup_metadataProvider eml-resource_xsd.tmp#ResourceGroup_associatedParty eml-resource_xsd.tmp#ResourceGroup_pubDate eml-resource_xsd.tmp#ResourceGroup_language eml-resource_xsd.tmp#ResourceGroup_series eml-resource_xsd.tmp#ResourceGroup_abstract eml-resource_xsd.tmp#ResourceGroup_keywordSet eml-resource_xsd.tmp#ResourceGroup_additionalInfo eml-resource_xsd.tmp#ResourceGroup_intellectualRights eml-resource_xsd.tmp#ResourceGroup_licensed eml-resource_xsd.tmp#ResourceGroup_distribution eml-resource_xsd.tmp#ResourceGroup_coverage eml-resource_xsd.tmp#ResourceGroup_annotation eml-resource_xsd.tmp#ResourceGroup eml-software_xsd.tmp#SoftwareType_implementation eml-software_xsd.tmp#SoftwareType_dependency eml-software_xsd.tmp#SoftwareType_licenseURL eml-software_xsd.tmp#SoftwareType_license eml-software_xsd.tmp#SoftwareType_version eml-software_xsd.tmp#SoftwareType_project eml-resource_xsd.tmp#ReferencesGroup_references eml-resource_xsd.tmp#ReferencesGroup
Model
Children abstract, additionalInfo, alternateIdentifier, annotation, associatedParty, coverage, creator, dependency, distribution, implementation, intellectualRights, keywordSet, language, license, licenseURL, licensed, metadataProvider, project, pubDate, references, series, shortName, title, version
Attributes
QName Type Default Use
id IDType optional
scope ScopeType document optional
system SystemType optional
Complex Type DependencyType
Namespace https://eml.ecoinformatics.org/software-2.2.0
Annotations
tooltip: Dependency

summary: Dependency describes the software package(s) that the
          software package is dependent upon.

description: The dependency element is recursive. It is a
          sub-element of the software Element but it also has as a sub-element
          its parent element Software Package. Dependency has been made optional
          because to make it mandatory does not allow the recursion to end.
          Dependency has also been made a sub-element of implementation because
          there can be both implementation and package level dependencies within
          a package.
Diagram
Diagram eml-software_xsd.tmp#DependencyType_action eml-software_xsd.tmp#DependencyType_software
Model
Children action, software
Simple Type Action
Namespace https://eml.ecoinformatics.org/software-2.2.0
Annotations
tooltip: Action

summary: Describes what action needs to be undertaken (if any) for
        a software dependency at either the software package or implementation
        level.

description: This element and its enumerations of assert and
        install can be used as commands by a software application to carry out
        these actions on software package dependencies. This is a change from
        how we have used all previous elements within eml. Up until now all
        other elements have been simply metadata designed to describe data,
        literature citations, etc... with the Action element we can use this
        module as a command to carry out the action.
Diagram
Diagram
Type restriction of xs:string
Facets
enumeration install
enumeration assert
Attribute SoftwareType / @id
Namespace No namespace
Type IDType
Properties
use optional
Attribute SoftwareType / @system
Namespace No namespace
Type SystemType
Properties
use optional
Attribute SoftwareType / @scope
Namespace No namespace
Type ScopeType
Properties
use optional
default document
Facets
enumeration system
enumeration document